ComfyUI - Comfyroll Studio
详情
下载文件
关于此版本
模型描述
🧩 Comfyroll Studio
专为艺术家、设计师和动画师打造的 175 个节点。当前版本:v1.76。
如需帮助,请查看我们在 Github 上的新 Wiki。
自定义节点 Wiki
涵盖每个自定义节点的新 Wiki 可在此处找到:
https://github.com/Suzie1/ComfyUI_Comfyroll_CustomNodes/wiki
安装
您可以通过以下三种方法安装:
从这里下载
使用 ComfyUI Manager 安装 https://github.com/ltdrdata/ComfyUI-Manager
从 Github 安装 https://github.com/Suzie1/ComfyUI_Comfyroll_CustomNodes
更新日志
请参见:
https://github.com/Suzie1/ComfyUI_Comfyroll_CustomNodes/blob/main/Patch_Notes.md
自定义节点列表
📦 核心
CR 图像输出
CR 选择模型
CR 种子
CR 潜在空间批量大小
CR 提示文本
CR 组合提示
CR 条件混合器
CR VAE 解码
🔳 宽高比
CR SDXL 宽高比
CR SD1.5 宽高比
CR 宽高比
CR 宽高比横幅
CR 宽高比社交媒体
CR 宽高比打印
📜 列表节点
CR 文本列表
CR 提示列表
CR 简单列表
CR 加载图像列表
CR 加载图像列表增强版
CR 将 GIF 加载为列表
CR 字体文件列表
CR 浮点数范围列表
CR 整数范围列表
CR 加载文本列表
CR Intertwine_Lists
CR 二进制转列表
CR 文本列表转字符串
CR XY 乘积
CR 重复器
CR 文本循环器
CR 值循环器
🌟 SDXL
CR SDXL 提示混合预设
CR SDXL 风格文本
CR SDXL 基础提示编码器
💊 LoRA
CR 加载 LoRA
CR LoRA 堆栈
CR 随机 LoRA 堆栈
CR 随机权重 LoRA
CR 应用 LoRA 堆栈
🕹️ ControlNet
CR 应用 ControlNet
CR 多 ControlNet 堆栈
CR 应用多 ControlNet 堆栈
🚌 总线
CR 数据总线输入
CR 数据总线输出
CR 8 通道输入
CR 8 通道输出
✈️ 模块
CR 模块管道加载器
CR 模块输入
CR 模块输出
🛩️ 管道
CR 图像管道输入
CR 图像管道编辑
CR 图像管道输出
⛏️ 模型合并
CR 模型堆栈
CR 应用模型合并
CR 加载动画帧
🔍 放大
CR 多重放大堆栈
CR 放大图像
CR 应用多重放大
📉 XY 网格
CR XY 列表
CR XY 插值
CR XY 索引
CR 从文件夹加载 XY
CR 保存网格图像
👾 图形
👓 过滤器
CR 颜色色调
CR 半色调过滤器
CR 暗角过滤器
🌁 布局
CR 图像面板
CR 页面布局
CR 图像网格面板
CR 图像边框
CR 羽化边框
CR 颜色面板
CR 简单文本面板
CR 半落面板
CR 菱形面板
CR 叠加透明图像
CR 选择 ISO 尺寸
🌈 图案
CR 半色调网格
CR 颜色条
CR 风格条
CR 棋盘图案
CR 多边形
CR 颜色渐变
CR 径向渐变
CR 星芒线条
CR 星芒颜色
CR 简单二进制图案
CR 二进制图案
🟡 形状
CR 绘制形状
CR 绘制扇形
CR 随机形状图案
👽 模板
CR 简单表情包模板
CR 简单横幅
CR 漫画面板模板
CR 简单图像对比
CR 缩略图预览
CR 无缝棋盘
🔤 文本
CR 叠加文本
CR 绘制文本
CR 文本遮罩
CR 组合文本
CR 简单文本水印
CR 选择字体
🎥 动画
📋 时间表
CR 简单时间表
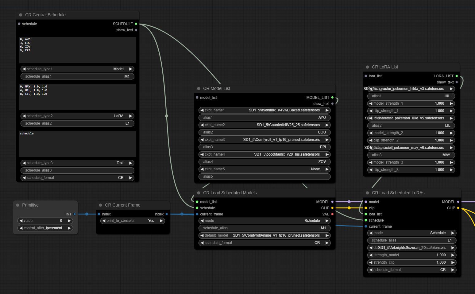
CR 中心时间表
CR 组合时间表
CR 将时间表输出到文件
CR 从文件加载时间表
CR 时间表输入切换
📑 调度器
CR 简单值调度器
CR 简单文本调度器
CR 值调度器
CR 文本调度器
CR 加载调度模型
CR 加载调度 LoRA
CR 提示调度器
CR 简单提示调度器
CR 位调度器
📝 提示
CR 关键帧列表
CR 加载提示风格
CR 编码调度提示
🔢 插值
CR 浮点渐变
CR 整数渐变
CR 浮点增量
CR 整数增量
CR 插值潜在空间
🛠️ 工具
CR 去批处理帧
CR 当前帧
CR 输入文本列表
⌨️ 输入/输出
CR 加载动画帧
CR 加载流动帧
CR 输出流动帧
🛠️ 工具
🔢 索引
CR 索引
CR 索引递增
CR 索引乘法
CR 索引重置
CR 触发器
🔧 转换
CR 字符串转数字
CR 字符串转组合
CR 浮点转字符串
CR 浮点转整数
CR 整数转字符串
🔀 逻辑
CR 图像输入切换
CR 图像输入切换(四路)
CR 潜在空间输入切换
CR 条件输入切换
CR Clip 输入切换
CR 模型输入切换
CR ControlNet 输入切换
CR VAE 输入切换
CR 文本输入切换
CR 文本输入切换(四路)
CR 管道切换
CR 切换模型和 CLIP
🔂 处理
CR 图生图处理切换
CR 高分辨率修复处理切换
CR 批量处理切换
🎲 随机
CR 随机十六进制颜色
CR 随机 RGB
CR 随机多行值
CR 随机多行颜色
CR 随机 RGB 渐变
🔤 文本
CR 文本
CR 多行文本
CR 分割字符串
CR 连接文本
CR 保存文本到文件
CR 文本黑名单
⚙️ 其他工具
CR 整数倍数
CR 值
CR 限制值
CR 布尔值设置值
CR 二进制值设置值
CR 数学运算
CR 从提示获取参数
CR 选择缩放方法
💀 遗留节点
CR 宽高比 SDXL 已被 CR SDXL 宽高比取代
CR SDXL 提示混合器 已被 CR SDXL 提示混合预设取代
CR 种子转整数
CR 图像尺寸,已由 CR 宽高比取代
致谢
comfyanonymous/ComfyUI - https://github.com/comfyanonymous/ComfyUI
WASasquatch/was-node-suite-comfyui - https://github.com/WASasquatch/was-node-suite-comfyui
TinyTerra/ComfyUI_tinyterraNodes - https://github.com/TinyTerra/ComfyUI_tinyterraNodes
hnmr293/ComfyUI-nodes-hnmr - https://github.com/hnmr293/ComfyUI-nodes-hnmr
SeargeDP/SeargeSDXL - https://github.com/SeargeDP
LucianoCirino/efficiency-nodes-comfyui - https://github.com/LucianoCirino/efficiency-nodes-comfyui
SLAPaper/ComfyUI-Image-Selector - https://github.com/SLAPaper/ComfyUI-Image-Selector




















