Fast
SD
Model
검색
일본어
한국어
중국어
영어
EA Flux Dev T2I
ExoticArts
11
120
workflow
도구
4090
flux
i2v
v1.0
이전 페이지
다음 페이지
세부 정보
모델 유형
워크플로우
기본 모델
Flux.1 D
게시일
8/11/2025
파일 다운로드
eaFluxDevT2I_v10.zip
3.2 kB
모델 설명
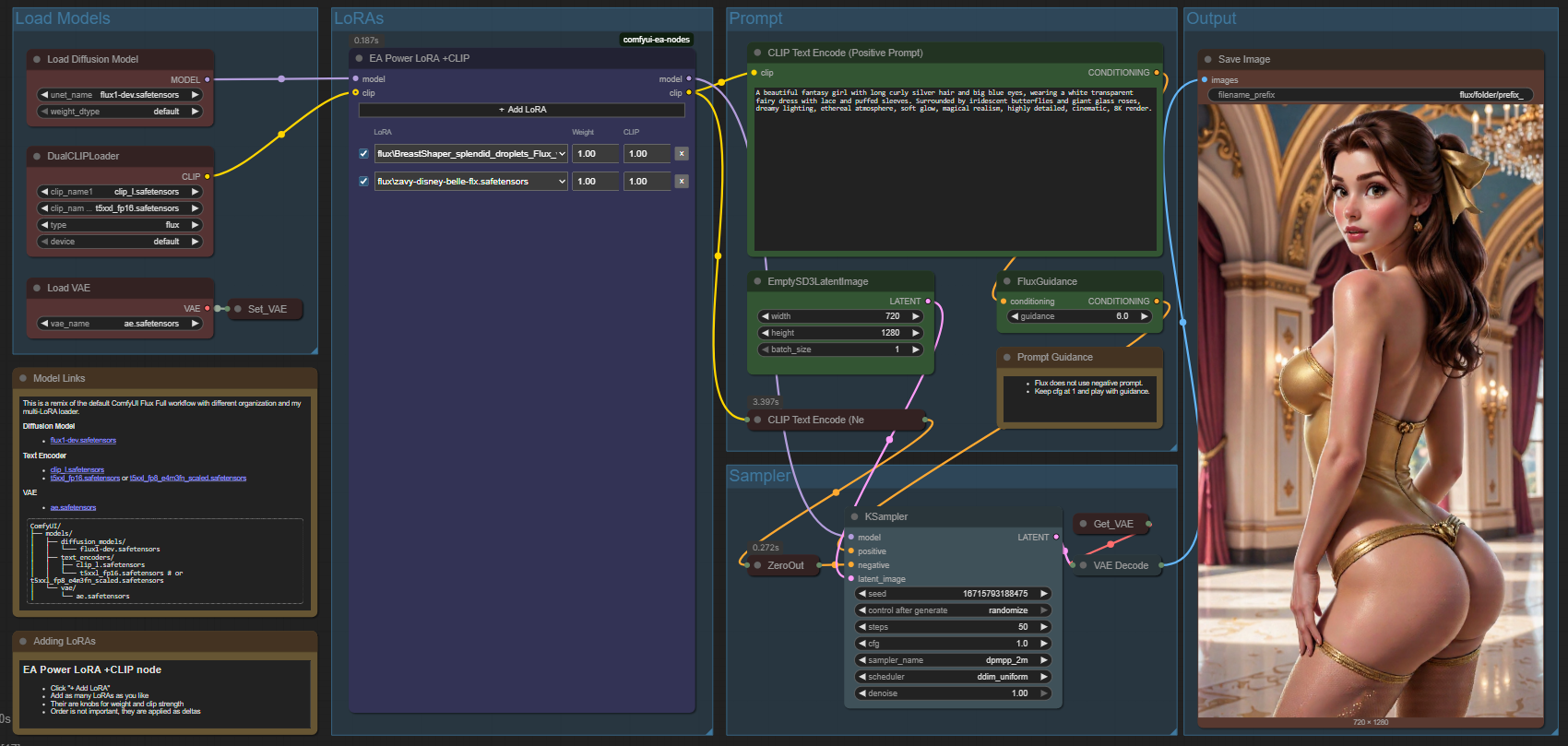
기본 ComfyUI Flux 워크플로우에 내 리믹스를 적용했습니다. rgthree Power LoRA에서 영감을 받아 만든 내 맞춤 노드 EA Power LoRA를 추가했습니다.
이 모델로 만든 이미지
최신
최다 반응
정렬
이미지를 찾을 수 없습니다.