ComfyUI beginner friendly Text-to-Image QWEN Image GGUF Workflow (With LORAs) by SarcasticTOFU
Details
Download Files
Model description
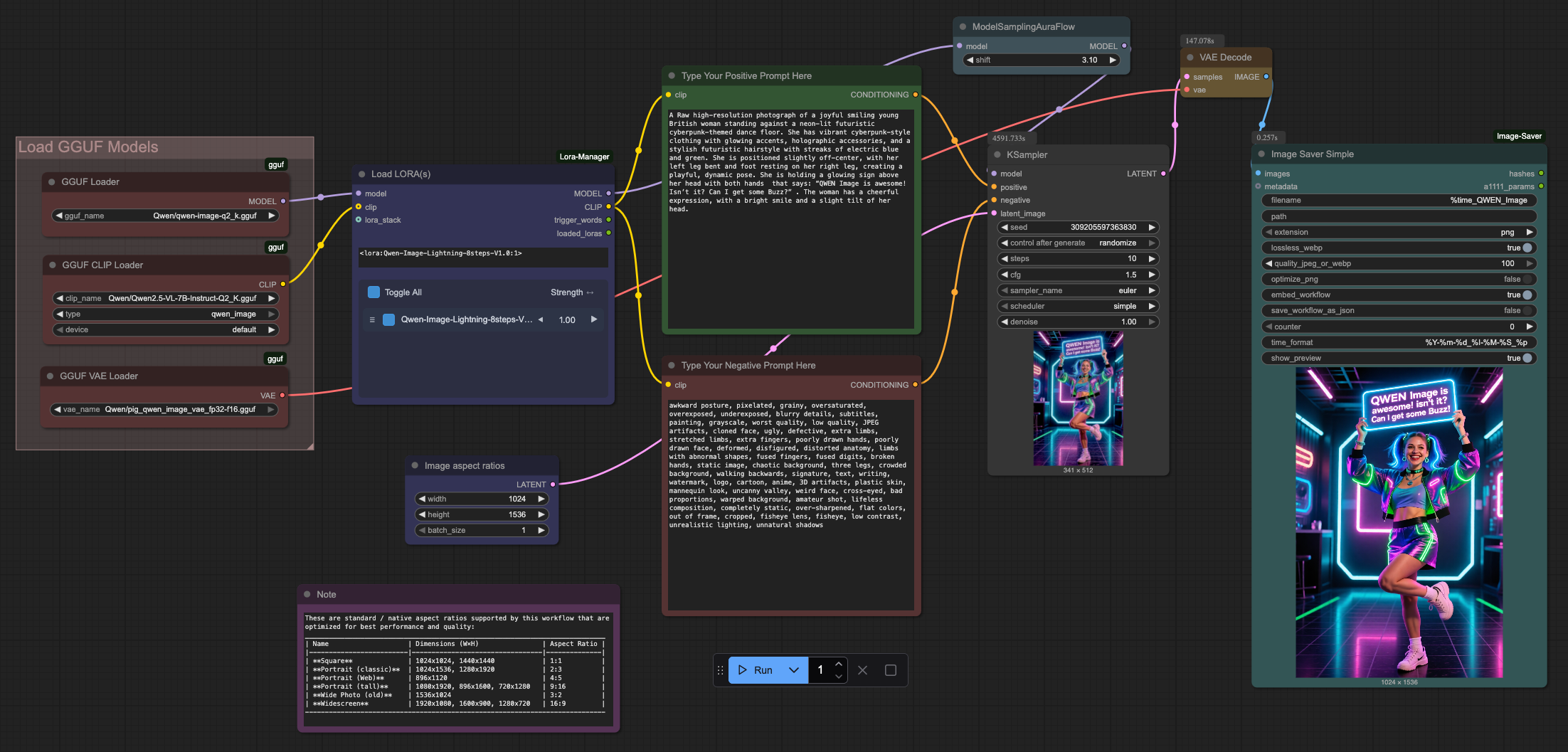
This is a very simple ComfyUI beginner friendly Text-to-Image workflow that will work with a single QWEN Image GGUF model with multiple LORAs (This workflow does require ComfyUI's LORA Manager plugin to function. It is a good idea to install both ComfyUI manager and LORA Manager plugin to help you easily download and manage Checkpoints, LORAs and other resources. Not only these two are helpful for this workflow but they will help you a lot in any other cases). You need a Hugging Face account to download your necessary QWEN Image files (Details are mentioned below). Make sure you install GGUF addon for ComfyUI using ComfyUI manager and place the correct files in correct places. Also check out my other workflows for SD 1.5 + SDXL 1.0, WAN 2.1, HiDream and Flux.
How to use this -
#1. Just select your desired QWEN Image GGUF model first and then load
#2. one or multiple matching LORA(s) from LORA Manager to start
#3. then input your positive and negative prompts.
#4. select how many images you want (Change the number besides the "Run" button)
#5. select image sampling methods, CFG, steps etc. settings
#6. finally press the run button to generate. That's it..
*** This workflow will also function if you know how to properly disable the LORA Node and bypass it.
Enjoy!
### To use this workflow you need to log into huggingface and download necessary files from there (I also included a text file on the archive that has the workflow file, in which you will find even more links for essential downloads for my other workflows) -
## QWEN Image Models
=========================================================================================================================
### Download Links for QWEN Image Checkpoints
https://huggingface.co/calcuis/qwen-image-gguf/resolve/main/qwen-image-q2_k.gguf
### Download Links for QWEN Image Encoders
### Download Links for QWEN Image VAE
https://huggingface.co/calcuis/pig-vae/resolve/main/pig_qwen_image_vae_fp32-f16.gguf
=========================================================================================================================
### This workflow also uses the following QWEN Image LORA from CivitAI -
/model/1854805?modelVersionId=2099128
=========================================================================================================================
These are standard / native aspect ratios supported by this workflow that are optimized for best performance and quality:
Dimensions (W×H) Aspect Ratio
Square 1024x1024, 1440x1440 1:1
Portrait (classic) 1024x1536, 1280x1920 2:3
Portrait (Web) 896x1120 4:5
Portrait (tall) 1080x1920, 896x1600, 720x1280 9:16
Wide Photo (old) 1536x1024 3:2
Widescreen 1920x1080, 1600x900, 1280x720 16:9






