ComfyUI beginner friendly Image-to-Image QWEN Image GGUF Workflow (With LORAs) by SarcasticTOFU
詳細
ファイルをダウンロード
モデル説明
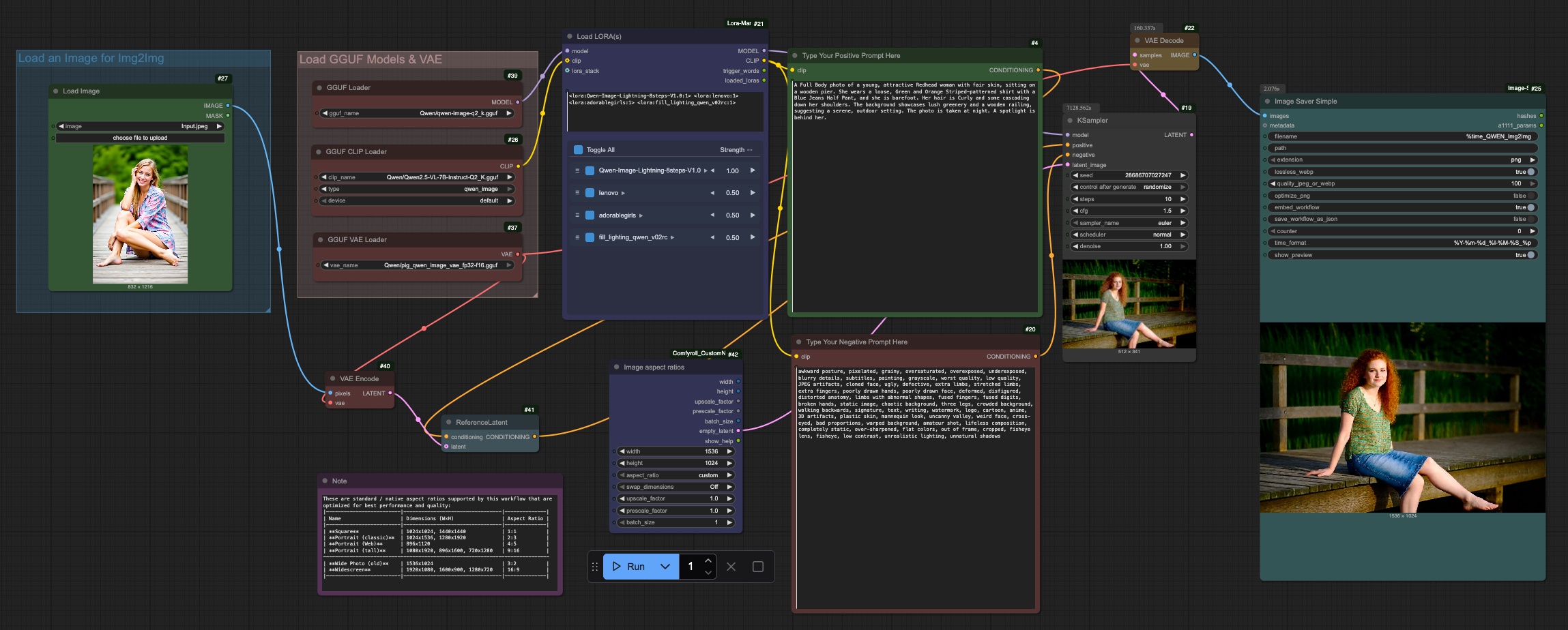
これは、単一のQWEN Image GGUFモデルと複数のLoRAを用いた、非常にシンプルでComfyUI初心者にも優しい画像から画像へのワークフローです(このワークフローは、ComfyUIのLoRA Managerプラグインが必要です)。ComfyUI ManagerとLoRA Managerプラグインの両方をインストールすることをお勧めします。これにより、チェックポイント、LoRA、その他のリソースを簡単にダウンロード・管理できます。これら2つはこのワークフローに役立つだけでなく、他のあらゆるケースでも大いに役立ちます。必要なQWEN Imageファイルをダウンロードするには、Hugging Faceアカウントが必要です(詳細は以下に記載)。ComfyUI Managerを使用してComfyUIにGGUFアドオンをインストールし、正しいファイルを正しい場所に配置してください。また、SD 1.5 + SDXL 1.0、WAN 2.1、HiDream、Flux用の私の他のワークフローもご確認ください。
使い方:
#1. 画像から画像への入力画像を選択してください。
#2. 次に、希望するQWEN Image GGUFモデルを選択して読み込んでください。
#3. LoRA Managerから1つ、または複数の対応するLoRAを読み込んでください。
#4. ポジティブプロンプトとネガティブプロンプトを入力してください。
#5. 生成する画像の枚数を選択してください(「Run」ボタン隣の数値を変更)。
#6. 画像サンプリング方法、CFG、ステップなどの設定を選択してください。
#7. 最後に「Run」ボタンを押して生成してください。これで完了です。
*** LoRAノードを適切に無効化してスキップする方法を知っている場合、このワークフローも機能します。
お楽しみください!
### このワークフローを使用するには、Hugging Faceにログインして必要なファイルをダウンロードする必要があります(アーカイブには、このワークフローファイルと併せて、私の他のワークフローに必要な追加ダウンロードリンクを含むテキストファイルも同梱しています)—
## QWEN Image モデル
=========================================================================================================================
### QWEN Image チェックポイントのダウンロードリンク
https://huggingface.co/calcuis/qwen-image-gguf/resolve/main/qwen-image-q2_k.gguf
### QWEN Image エンコーダのダウンロードリンク
### QWEN Image VAEのダウンロードリンク
https://huggingface.co/calcuis/pig-vae/resolve/main/pig_qwen_image_vae_fp32-f16.gguf
=========================================================================================================================
### このワークフローでは、以下のCivitAIのQWEN Image LoRAも使用します(プロンプトがまったく異なる場合、最初の1つだけを使用して処理を高速化し、残りはスキップまたは置き換えてください)—
Qwen Lightning LoRA
/model/1854805?modelVersionId=2099128
Lighting Slider
/model/1798534?modelVersionId=2105226
NiceGirls UltraReal
/model/1862761?modelVersionId=2108245
Lenovo UltraReal
/model/1662740?modelVersionId=2106185
=========================================================================================================================
このワークフローで推奨され、最適なパフォーマンスと品質を実現する標準/ネイティブなアスペクト比は以下のとおりです:
寸法(W×H) アスペクト比
正方形 1024x1024, 1440x1440 1:1
縦長(クラシック) 1024x1536, 1280x1920 2:3
縦長(Web) 896x1120 4:5
縦長(高さ重視) 1080x1920, 896x1600, 720x1280 9:16
横長写真(旧型) 1536x1024 3:2
ワイドスクリーン 1920x1080, 1600x900, 1280x720 16:9






