Clone me

詳細

ファイルをダウンロード

モデル説明

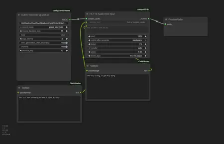
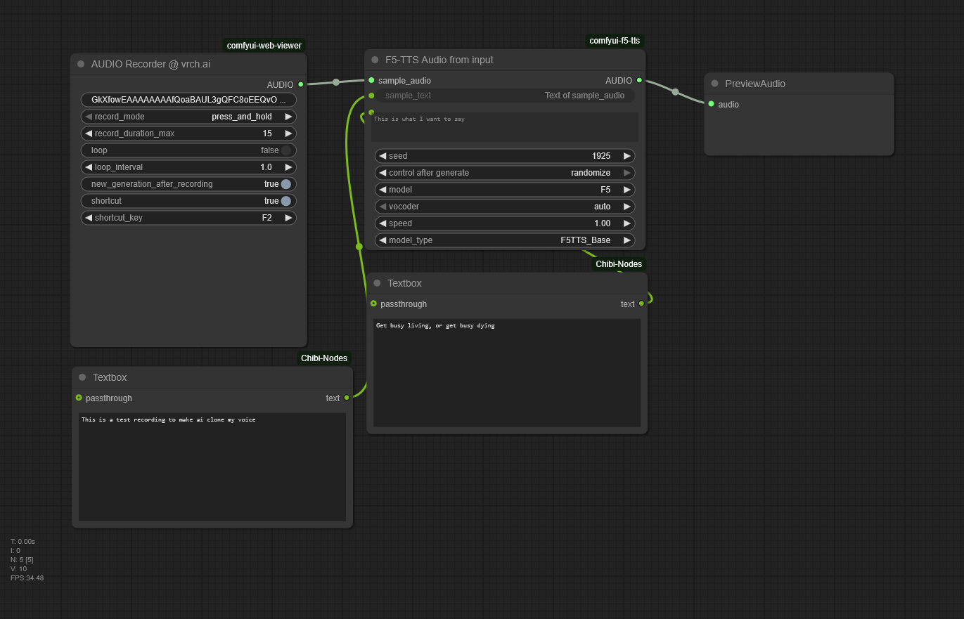
マイクロフォンを使って、キャッチフレーズを録音してください(15秒以下の録音で十分です)

AIにあなたの声で話してほしい内容を入力し、「キュー」をクリックしてください

結果を再生してください

このモデルで生成された画像

画像が見つかりません。