Fast
SD
Model
검색
일본어
한국어
중국어
영어
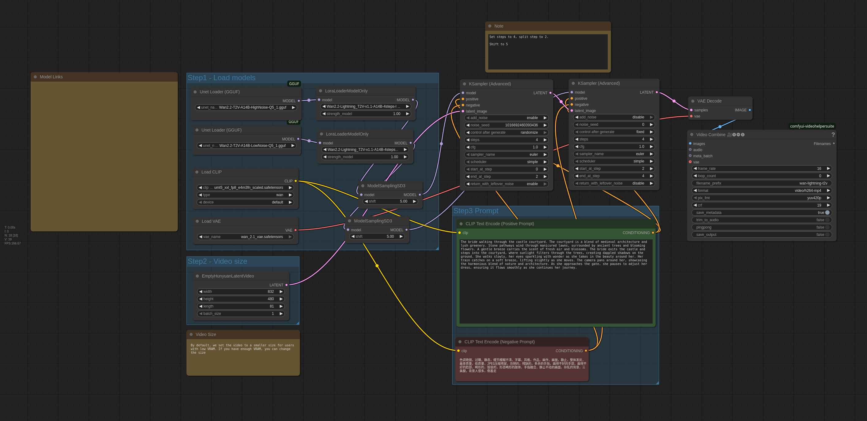
Wan 2.2 (T2V) GGUF + 4 STEP Lightning LORA Workflow
vantagewithai
8
303
도구
v1.0
이전 페이지
다음 페이지
세부 정보
모델 유형
워크플로우
기본 모델
Wan Video 2.2 T2V-A14B
게시일
9/9/2025
파일 다운로드
wan22T2VGGUF4STEP_v10.zip
4.68 kB
모델 설명
Wan 2.2 (T2V) GGUF + 4단계 라이트닝 LoRA 워크플로우
이 모델로 만든 이미지
최신
최다 반응
정렬
이미지를 찾을 수 없습니다.