Hunyuan Video Foley + Wan 2.2 AIO + Wan 2.2 8 STEP Lora
詳細
ファイルをダウンロード
モデル説明
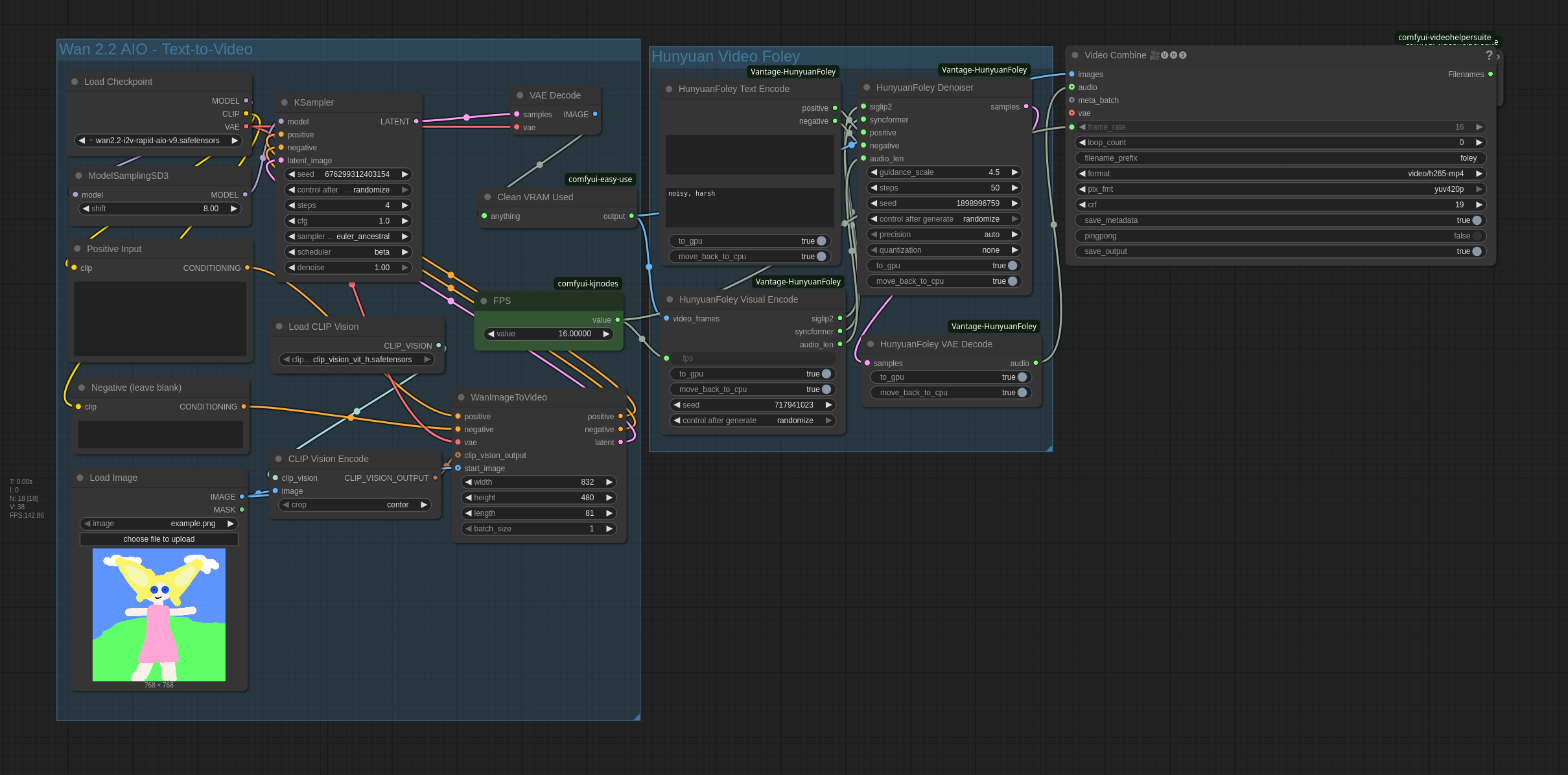
高速・低VRAM対応 Wan 2.2 + Hunyuan Video Foley | シネマティックな音楽で動画を生成。
騰訊のHunyuan Video Foleyは、動画シーンと完全にシンクロした48kHz Hi-Fi音声を生成する強力な動画→音声AIモデルです。カスタムComfyUIノードを使用した低VRAM環境。
高速・低VRAM対応 Wan 2.2 + Hunyuan Video Foley | シネマティックな音楽で動画を生成。
騰訊のHunyuan Video Foleyは、動画シーンと完全にシンクロした48kHz Hi-Fi音声を生成する強力な動画→音声AIモデルです。カスタムComfyUIノードを使用した低VRAM環境。