SDXL nsfw inpainting
詳細
ファイルをダウンロード
モデル説明
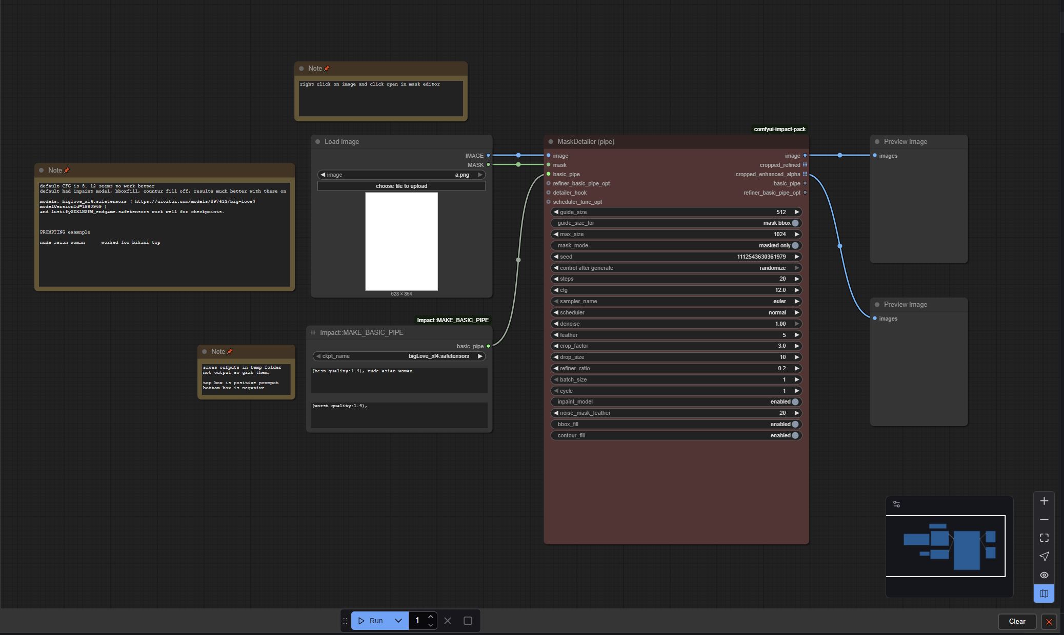
私は、インペイントを使用してAI生成物をよりNSFWに編集するための素晴らしい解決策を偶然見つけてしまったかもしれません…。Fluxで生成された多くの画像が、ひどいNSFW部分を含んでいますが、このワークフローのおかげで、よりNSFWにしたい部分をマスクして画像を修正できるようになりました。これまでいくつかのワークフローを試しましたが、どれも満足いく結果を得られず、ComfyUIのデフォルトワークフローの設定を少し調整したところ、意外にも非常に良い結果が得られるようになりました。私はそれほど多くのことをしていないのですが、わずかに設定を変更しただけで大きな違いが出ました。
これまでbiglove_xl4.safetensorsとlustifySDXLNSFW_endgame.safetensorsを試しましたが、どちらも良好に動作しています。この方法は他の多くのSDXLチェックポイントでも有効だと思います。
バージョン1.0には画像保存ノードが欠けていたため、出力が一時フォルダに保存され、すぐにバックアップしないと削除されてしまいました。バージョン1.1では画像保存ノードが追加され、現在は画像がoutputフォルダに保存されるようになっています。
編集:2025年10月16日、ComfyUIの更新によりこのワークフローのノードが壊れました。
私が自分用に修正した方法を以下に紹介します:ステップ1を行い、その後ステップ2を行いました。
ステップ1(オプションかもしれません。ステップ2だけを試してみてください)
こちらの手順を試しました:https://github.com/ltdrdata/ComfyUI-Impact-Pack/issues/1113。ここでは、「ComfyUI\\custom_nodes\\comfyui-impact-pack\\modules\\impact の impact_pack.py ファイルを置き換えよ」とあります。私はまずこれを試しましたが、私のワークフローの他のノードが壊れてしまいました。impact_pack.py ファイルはそのスレッドからダウンロード可能です。
ステップ2
ComfyUIの上部にある「manager」を開き、「custom nodes manager」をクリックします。「ComfyUI Impact Pack」を検索して「更新」をクリックします。ComfyUIを再起動すると、正常に動作するはずです。
この方法で解決したかどうか、教えていただけると幸いです。
