Wan 2.2 ComfyUI workflow for Wan 2.1 LoRAs
Details
Download Files
Model description
I started writing an article about how to best use older Wan 2.1 LoRAs in the new Wan 2.2 workflows and every time I wrote anything, it got so complicated that the article was nearly unreadable. In the end, I decided it was much simpler to just SHOW rather than EXPLAIN, so I made this workflow. The rough draft of this workflow has been my daily driver for wan creation for a little while now, so it's been proven to work.
1.2 UPDATE: Version 1.2 is released. It's a very minor bugfix version that replaces a LogicUtils node from the old workflow. A few users have mentioned that they are not able to install LogicUtils custom nodes package for some reason, so I swapped out that node for a similar one. This update should solve that installation problem.
UPDATE: I've published version 1.1 of this workflow. It's essentially the same but adds some extra guidance in notes for Wan 2.2 video creation and one new optional feature for long video generation. See the version notes on the right side of this page for more details.
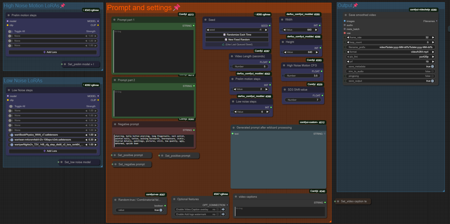
This workflow is the result of a great deal of experimentation with running Wan 2.1 LoRAs inside a Wan 2.2 workflow for maximum effect and accuracy. Older LoRAs work best in the Low Noise model of Wan 2.2 which is the closest to the older Wan 2.1 model. However, the High Noise model is required to give Wan 2.2 videos the enhanced motions, camera control, and prompt adherence that are so much improved over Wan 2.1. This workflow is a compromise between those two competing interests and combines the best of both worlds. It provides all those Wan 2.2 advantages but also presesrves the look and feel of Wan 2.1 LoRAs, particularly character and clothing models, with high accuracy.
This workflow is customized to work very well with the Wan 2.1 models created by darkroast175696 on Civitai but should also work for any other Wan 2.1 models.
If your video doesn't use any LoRAs at all or is only using Wan 2.2 LoRAs, I recommend a 3-stage workflow with a 2-step introduction that doesn't use any LoRAs or acceleration at all, followed by 6 to 10 steps of Lightning enhanced High and Low Noise stages (3 to 5 steps of each).
The workflow includes recommended settings for all of the Wan models I've published. Those settings may not always be the best for whatever video you're making, but they will make a good starting point and you can adjust from there. Some other features that are supported and optional:
smoothing/frame interpolation
dynamic prompts for wildcards and random generation
caption text overlay on final video output
watermark image added to final video output
I hope you can make good use of this workflow and make tons of awesome videos to share with the rest of us.


