Camera Modifier
详情
下载文件
模型描述
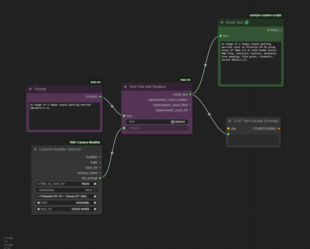
此工作流使用我的自定义节点“Camera Modifier”来更改图像的风格。您可以将此工作流嵌入到现有的图像生成工作流中,或者下载该自定义节点并在您的环境中进行尝试:
https://github.com/ThuckMaBaws/TMB-Camera-Modifier/tree/main
展示中的所有图像均使用完全相同的提示词、模型和设置,仅通过更改修饰节点来调整每张图像的风格。
此工作流使用我的自定义节点“Camera Modifier”来更改图像的风格。您可以将此工作流嵌入到现有的图像生成工作流中,或者下载该自定义节点并在您的环境中进行尝试:
https://github.com/ThuckMaBaws/TMB-Camera-Modifier/tree/main
展示中的所有图像均使用完全相同的提示词、模型和设置,仅通过更改修饰节点来调整每张图像的风格。