Chroma workflow with simple upscale + sharpening
Details
Download Files
Model description
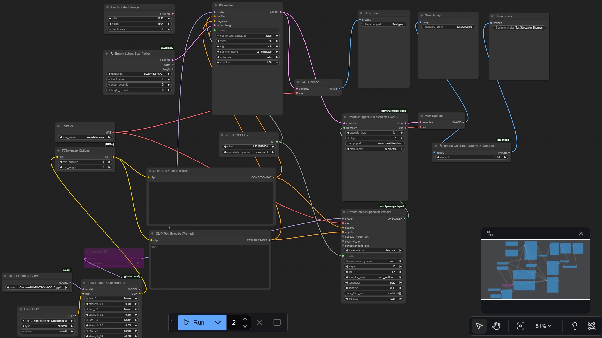
Simple workflow with small upscale + sharpening for clear images. Works great with Chroma-DC-2K-T2-SL4-Q8_0. DL from here
The idea is that a small image-to-image (i2i) upscale often removes the unfortunate 'slop' look from AI-generated images. For example, it can transform outputs from prompts that didn't originally resemble photos into more photorealistic results. Enabling the RescaleCFG node can enhance this effect even further.
I started using this workflow after noticing that Chroma adheres to the prompt style much better when paired with an input image.

