vid2vid_MakeReal_GeekyGhost_v1
详情
下载文件
模型描述
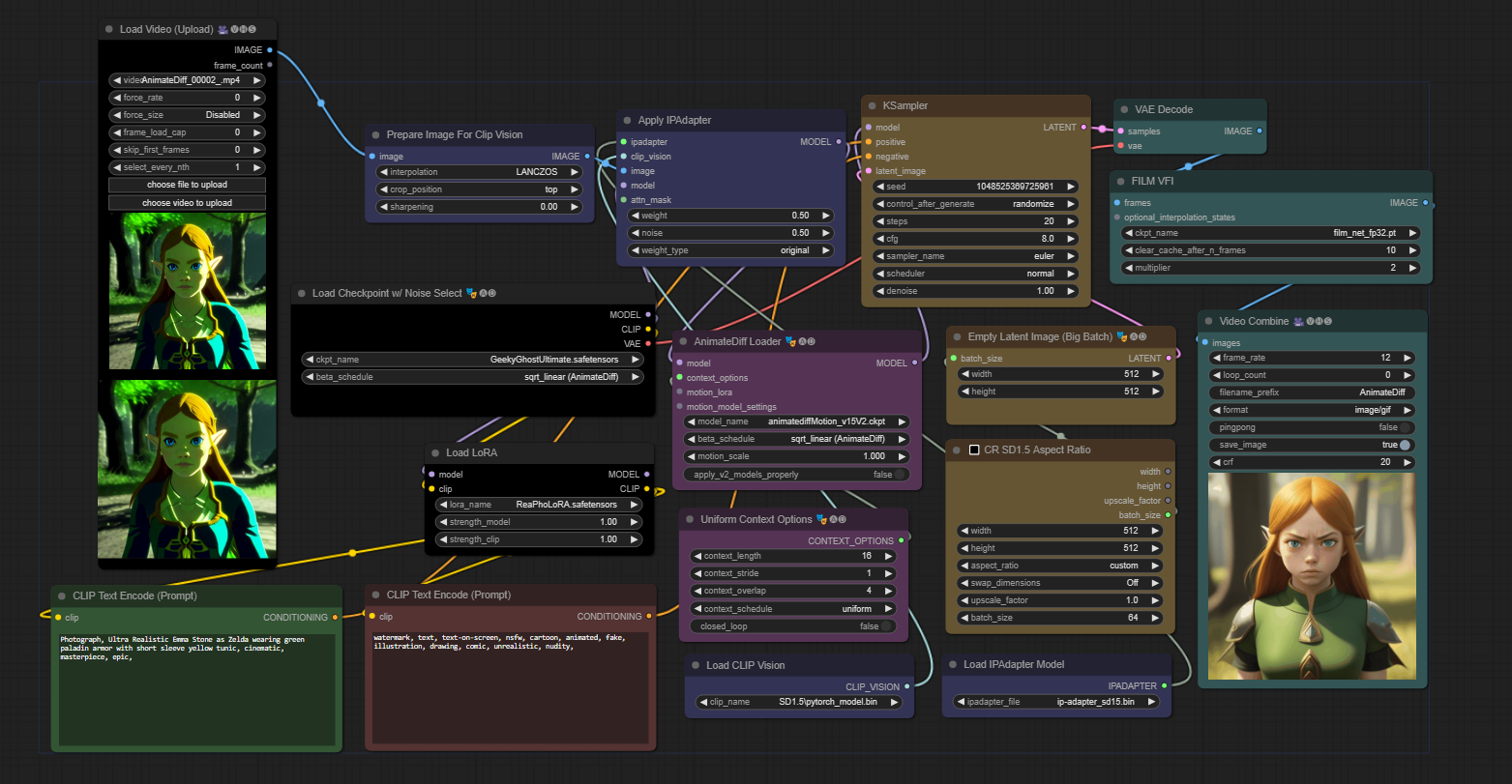
上传一个视频,在正向提示中添加“Photograph”,使其看起来更真实。使用AnimateDiff、IP Adapter以及多个其他节点来实现此效果。你不必使用LoRA来追求真实感,可以使用任何你喜欢的LoRA风格。正在开发中。
上传一个视频,在正向提示中添加“Photograph”,使其看起来更真实。使用AnimateDiff、IP Adapter以及多个其他节点来实现此效果。你不必使用LoRA来追求真实感,可以使用任何你喜欢的LoRA风格。正在开发中。