Chroma HD - CFG 1 with Working Negative prompt - Condensed Clean Workflow - GGUF
詳細
ファイルをダウンロード
このバージョンについて
モデル説明
A well trained character lora greatly improves the output. All of my examples are without a character Lora.
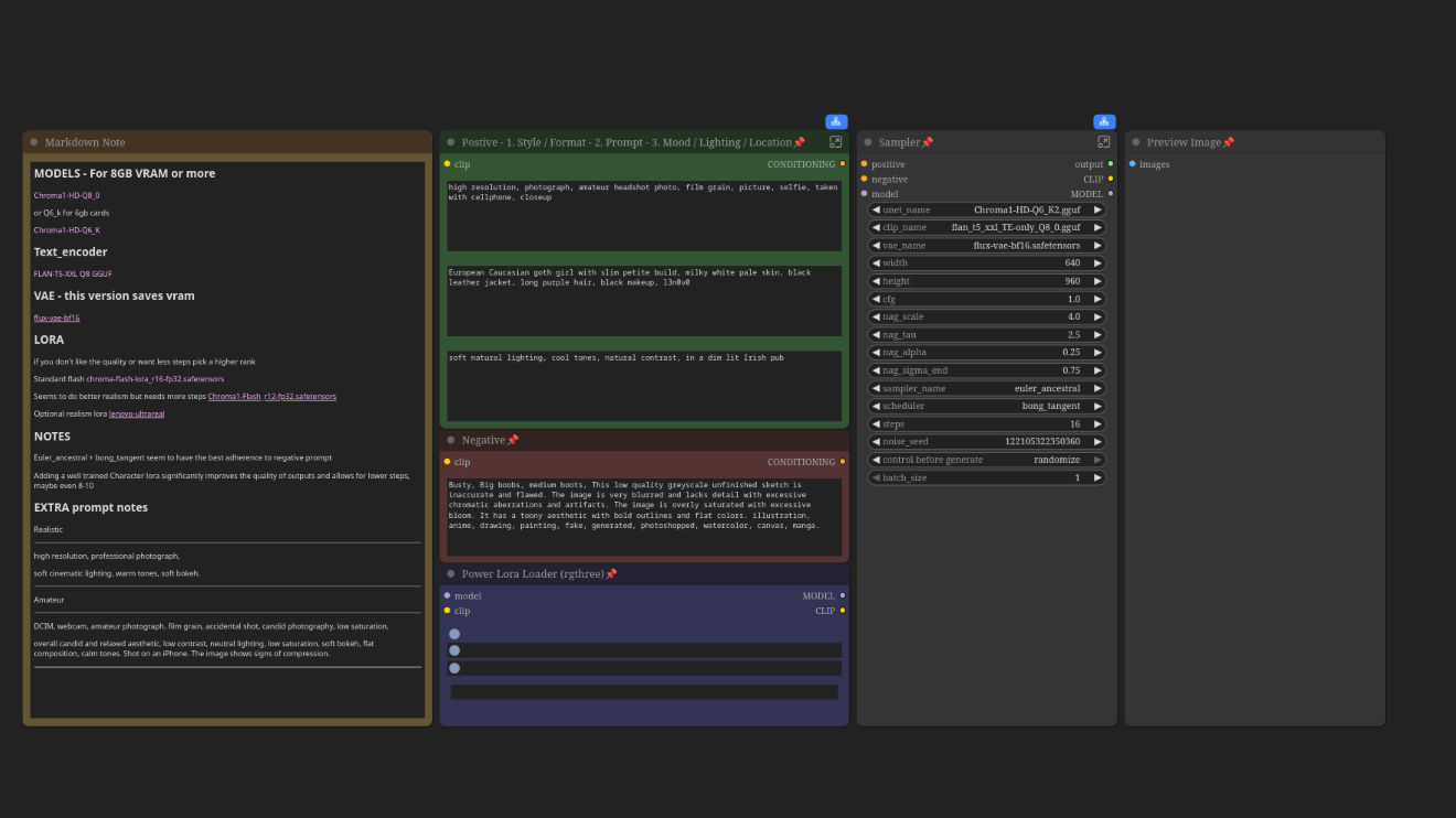
## MODELS - For 8GB VRAM or more
[Chroma1-HD-Q8_0](https://huggingface.co/silveroxides/Chroma1-HD-GGUF/blob/main/Chroma1-HD-Q8_0.gguf)
or Q6_k for 6gb cards [Chroma1-HD-Q6_K](https://huggingface.co/silveroxides/Chroma1-HD-GGUF/blob/main/Chroma1-HD-Q6_K.gguf)
## Text_encoder
[FLAN-T5-XXL Q8 GGUF](https://huggingface.co/easygoing0114/flan-t5-xxl-fused/blob/main/flan_t5_xxl_TE-only_Q8_0.gguf)
## VAE - this version saves vram
[flux-vae-bf16](https://huggingface.co/Kijai/flux-fp8/blob/main/flux-vae-bf16.safetensors)
## LORA
if you don't like the quality or want less steps pick a higher rank
Standard flash
[chroma-flash-lora_r16-fp32.safetensors](https://huggingface.co/silveroxides/Chroma-LoRAs/blob/main/chroma-flash/chroma-flash-lora_r16-fp32.safetensors)
Seems to do better realism but needs more steps
[Chroma1-Flash_r12-fp32.safetensors](https://huggingface.co/silveroxides/Chroma-LoRAs/blob/main/Chroma1-Flash/Chroma1-Flash_r12-fp32.safetensors)
Optional realism lora
[lenovo-ultrareal](/model/1662740/lenovo-ultrareal)
## NOTES
Changed to targeting DPMPP_2M + Simple, This allows for quicker convergence and higher resolution and virtually no blocking.
Adding a well trained Character lora significantly improves the quality of outputs
720x1280 now targeted resolution, smaller resolutions like 640x960 work great as well.
## EXTRA prompt notes
Realistic
_________________
high resolution, professional photograph,
soft cinematic lighting, warm tones, soft bokeh.
_________________
Amateur
_________________
DCIM, webcam, amateur photograph, film grain, accidental shot, candid photography, low saturation,
overall candid and relaxed aesthetic, low contrast, neutral lighting, low saturation, soft bokeh, flat composition, calm tones. Shot on an iPhone. The image shows signs of compression.





