ComfyUI beginner friendly Text-to-Image WAN 2.2 Rapid All-in-One GGUF Workflow (With LORAs) by SarcasticTOFU
详情
下载文件
模型描述
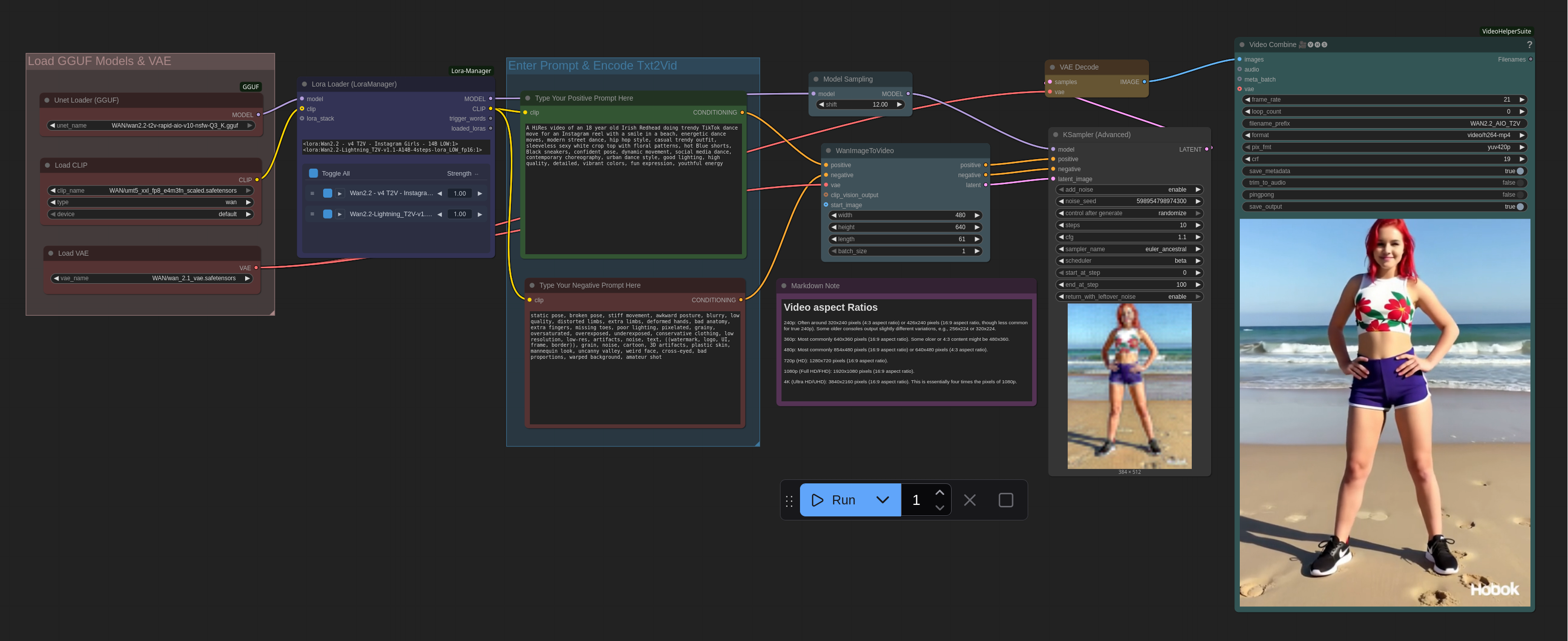
这是一个非常简单、适合ComfyUI初学者的文生图工作流,可与单个WAN 2.2 Rapid All-in-One GGUF模型配合多个LoRA使用(此工作流需要ComfyUI的LoRA Manager插件才能运行。建议同时安装ComfyUI Manager和LoRA Manager插件,以便轻松下载和管理检查点、LoRA及其他资源。这两个插件不仅对本工作流至关重要,还能在其他各种情况下为您提供极大帮助)。这是我对旧版WAN 2.1文生视频工作流的进一步优化。本工作流使用高度优化的WAN 2.2 Rapid All-in-One模型的量化(GGUF)版本,以保持流程简洁快速,使相对性价比高的GPU(如8GB/12GB的Nvidia或Radeon显卡,或部分更实惠的Apple Silicon Mac)能够高效运行WAN 2.2,无需同时加载两个单独模型处理低噪与高噪任务——AIO模型可一次性处理两者。您需要一个Hugging Face账户以下载所需的WAN 2.2 Rapid All-in-One文件(详情见下文)。请确保通过ComfyUI Manager安装GGUF插件,并将正确文件放置于对应位置。此外,也欢迎查看我为SD 1.5 + SDXL 1.0、WAN 2.1、Chroma、QWEN、HiDream和Flux制作的其他工作流。
使用方法如下:
#1. 首先选择您所需的WAN 2.2 Rapid All-in-One GGUF模型并加载。
#2. 从LoRA Manager加载一个或多个匹配的LoRA以开始。
#3. 输入您的正向提示词和负向提示词。
#4. 选择要生成的图像数量(更改“Run”按钮旁的数字)。
#5. 选择图像采样方法、CFG值、步数等设置。
#6. 最后点击运行按钮生成图像。完成。
如果您知道如何正确禁用LoRA节点并跳过它,此工作流同样可以运行。经过适当修改后,它也可适用于WAN 2.2 5B GGUF模型。
祝您使用愉快!
要使用本工作流,您需要登录Hugging Face并从该平台下载必要文件(我还在归档文件中附带了一个文本文件,其中包含本工作流文件,您还能在此找到更多关于我其他工作流的必备下载链接):
WAN 2.2 模型
===============================================================================================================
WAN 2.2 检查点下载链接
https://huggingface.co/QuantStack/Wan2.2-TI2V-5B-GGUF/resolve/main/Wan2.2-TI2V-5B-Q3_K_M.gguf


