Sexiam Img2Img 2.0
詳細
ファイルをダウンロード
モデル説明
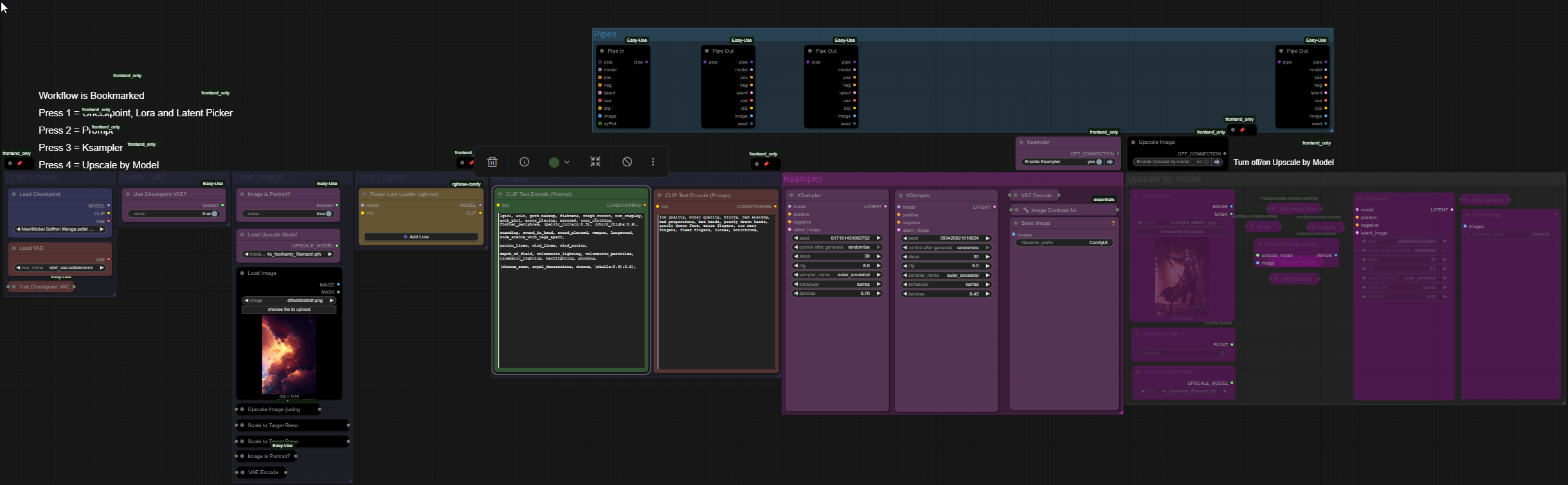
SexiamのIMG2IMG+アップスケールワークフロー指南(ComfyUI)
効果的にワークフローを使用するための、シンプルで実用的な手順ガイド。
🧱 1. チェックポイントを読み込む
ここから始めましょう:
SDXLチェックポイントを読み込みます
(オプション)外部VAEを読み込みます
SDXLは使用するVAEによって挙動が異なるため、モデルに最も適したものを選んでください。

🔧 2. VAEモードを設定する
チェックポイントに内蔵されたVAEを使用する場合は:
- 「Use Checkpoint VAE?」= True に設定
外部VAEを使用する場合は:
- 「Use Checkpoint VAE?」= False に設定

🖼️ 3. 入力画像を読み込む
Load Imageノードを使用して、ソース画像をアップロードします。
オリエンテーションの確認
**「Image is Portrait?」**スイッチを正しく設定してください:
縦向き → True
横向き → False
アップスケールモデルを読み込む
使用したいアップスケーラーを選択してください(Remacri、SwinIR、ESRGANなど)。
ここでは最終出力をアップスケールしているわけではなく、SDXL用のクリーンな潜在空間サイズを設定しています。

📏 「サンプリング前に『Upscale by Model』を使用する理由」
おそらくこう疑問に思うでしょう:
「なぜIMG2IMGで『Upscale by Model』を使うの?」
簡単な答え:
➡️ あなたは出力をアップスケールしているのではなく、潜在空間をリサイズしています。
SDXLは約1MPの画像で学習されているため、サイズを大きすぎると以下のような問題が発生します:
生成エラー
構造の歪み
モデルの崩壊
このワークフローでは安全な基準サイズを使用しています:
832×1216(縦向き)
1216×832(横向き)
それを1.5倍(50%拡大)
これは、SDXLのサンプラーが壊れる前に安定して処理できる最大サイズです。
問題が発生した場合は、**「Scale to Target Ratio」**ノードのサイズを、ご使用のシステムに適した値にリセットしてください。
このワークフローは、入力画像を緩やかな生成ベースとして使用するのに最適です。つまり:
創造的な再解釈に最適
細部の調整に適している
比例や細部が多少変化する(IMG2IMGでは正常な現象)
✍️ 4. プロンプトを入力する
以下のプロンプトを入力してください:
ポジティブプロンプト
ネガティブプロンプト
これらは、詳細・スタイル・元画像への忠実度を制御します。

🎛️ 5. KSamplerの設定を調整する(IMG2IMGで重要)
IMG2IMGでは、デノイズ強度が最も重要な設定です:
0.7 → 入力の緩やかな解釈
- モデルは元画像の約30%のみ再利用
0.5 → 構成と色を維持
細部の調整が可能
構造をほぼそのまま保ちたい場合に最適
正確さを求めたい場合は低い値、創造性を求めたい場合は高い値を使用してください。

🔍 6. (オプション)最終出力のアップスケール(デノイズが低い場合のみ使用)
このセクションでは、デノイズが0.4以下のときに最終出力をアップスケールできます。
なぜ重要か:
低デノイズでは潜在空間の構造がほぼ維持されるため、アップスケールが安定します。
結果は以下の要因によって異なります:
GPUのVRAM
システムRAM
アップスケールの倍率
手順:
最終画像を読み込む
アップスケール倍率を設定
1.5× → 50%拡大
2× → 解像度を2倍
アップスケールモデルを選択
リアリスティックな出力 → クリーンな汎用ESRGANモデル
スタイリッシュ/アニメ風の出力 → アニメ専用最適化アップスケールモデル

# 📦 必要なカスタムノード
このワークフローで使用しているのは以下のノードパックのみです。ComfyUI-ManagerまたはGitHub経由で手動でインストールしてください。



