ComfyUI beginner friendly Z-Image Turbo Image-to-Image with LORAs Workflow by Sarcastic TOFU

详情

模型描述

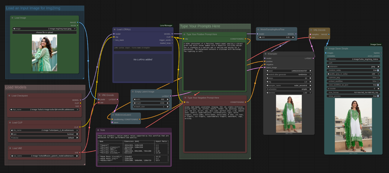
Z-Image Turbo 模型是由通义魔搭(阿里巴巴AI实验室)于2025年11月底最新发布的一款高度优化且高效的文本到图像扩散变换器(DiT)模型。它专为在消费级硬件上实现闪电般的推理速度,同时保持极高的照片级真实感质量而设计。我已使此工作流具备前瞻性,以便一旦发布 Z-Image Turbo LORA,即可直接使用。我正热切期待 Z-Image Edit 的推出,以便基于此创建更优的工作流。我简直震惊于它的速度!它能在8GB显存的GPU上,无需量化(无Q2、Q4等模型,它是一个非GGUF的safetensor文件,大小与普通SDXL 1.0模型相近),在30秒内生成接近完美的Flux.1甚至Flux.2质量的图像。这是一个非常简洁、适合ComfyUI新手的图像到图像工作流,可配合单个Z-Image Turbo模型与多个LORA使用(此工作流需安装ComfyUI的LORA Manager插件才能运行。建议同时安装ComfyUI Manager和LORA Manager插件,以便轻松下载和管理检查点、LORA及其他资源。这两者不仅对本工作流至关重要,也能在其他任何场景中为你提供极大帮助)。请确保通过ComfyUI Manager安装所需的插件,并将正确的文件放置于正确位置。如果你觉得这个工作流有用,也请查看我为SD 1.5 + SDXL 1.0、WAN 2.1、WAN 2.2、QWEN、HiDream、KREA、Chroma、AuraFlow 和 Flux 制作的其他工作流。

使用方法:

#1. 加载你的输入图像文件(.png、.jpg 或任何支持的格式)

#2. 首先选择你想要的 Z-Image Turbo 模型,然后加载

#3. 从 LORA Manager 中加载一个或多个匹配的 LORA

#4. 输入你的提示词(正面与负面提示)

#5. 选择你希望生成的图像数量(更改“运行”按钮旁的数字)

#6. 选择图像采样方法、CFG、步数等设置

#7. 最后点击运行按钮生成图像。完成。


如果知道如何正确禁用 LORA 节点并绕过它,此工作流同样可以运行;若不确定,只需不使用任何 LORA,使用默认设置即可。

要使用此工作流,你需要登录 Hugging Face 并从那里下载所需文件(我还附带了一个文本文件,其中包含本工作流文件,你还能在其中找到更多关于我其他工作流所需下载资源的链接)—

所需模型

=========================================================================================================================

Z-Image Turbo 检查点下载链接

https://huggingface.co/T5B/Z-Image-Turbo-FP8/resolve/main/z-image-turbo-fp8-e4m3fn.safetensors

Z-Image Turbo 编码器下载链接

https://huggingface.co/Comfy-Org/z_image_turbo/resolve/main/split_files/text_encoders/qwen_3_4b.safetensors

Flux VAE 下载链接(注意:Z-Image Turbo 使用标准 Flux VAE,如果你已有,可直接复用)

https://huggingface.co/Comfy-Org/z_image_turbo/resolve/main/split_files/vae/ae.safetensors

% 本工作流示例中使用的 LORA(你可以使用以下或其它 LORA,或不使用任何 LORA)


暂无,但我将在找到适合 Z-Image Turbo 的优质 LORA 后立即更新此部分。

此模型生成的图像

未找到图像。