WAN SteadyDancer-14B

세부 정보

모델 설명

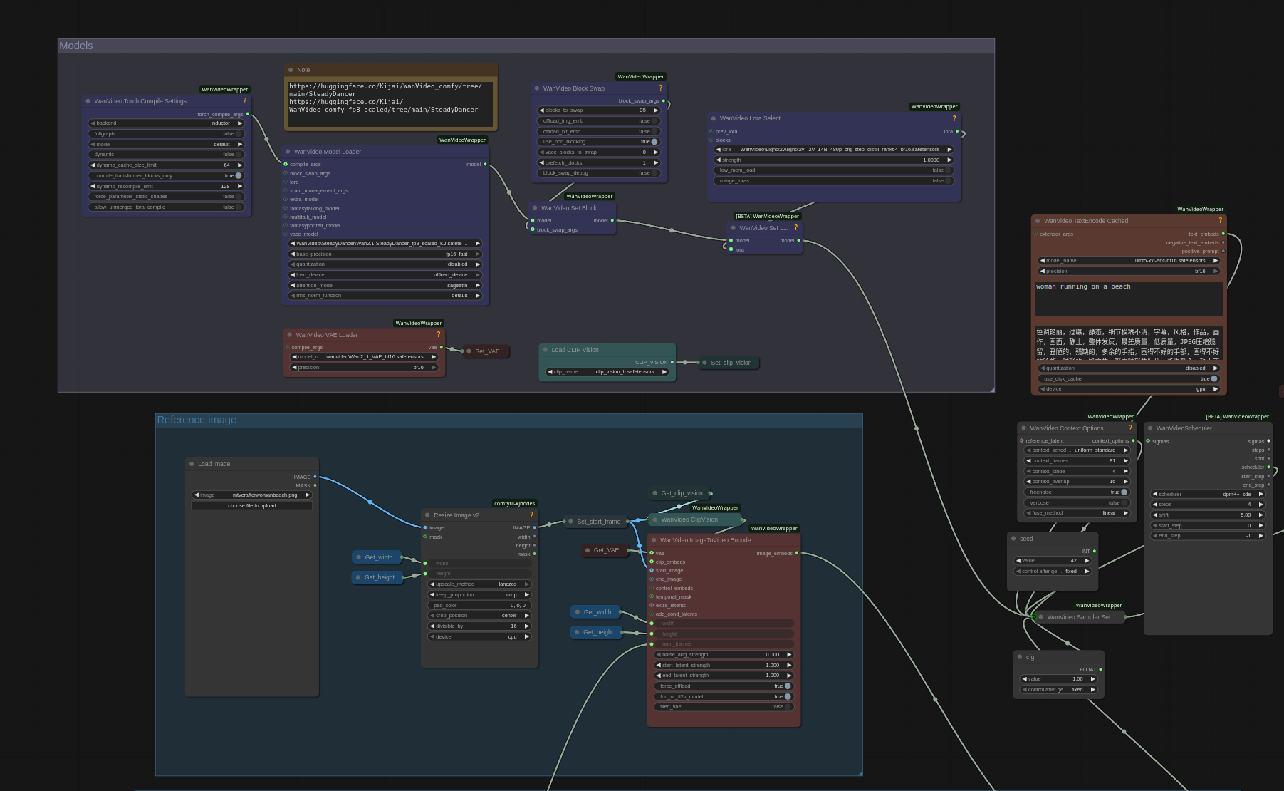
워크플로우, FP8은 아직 출시되지 않았습니다 사용 가능해지면 즉시 공유하겠습니다.

자세한 정보: HF | GH

SteadyDancer는 Wan 2.1 I2V의 140억 파라미터 미세 조정 버전으로, 깜빡임 없고 정체성을 유지하는 이미지에서 비디오로의 생성에 최적화되었습니다.

정지된 인물 사진에서 일관된 춤 애니메이션을 생성하는 데 이상적이며, 최첨단 시간적 일관성으로 프레임 간 얼굴과 자세를 고정합니다.

FP16 정밀도, 480p 해상도로 5~10초 길이의 클립(24fps 기준 81프레임)을 생성합니다. WanVideoWrapper 노드가 포함된 ComfyUI가 필요하며, 부드러운 동작을 위해 춤 데이터셋으로 학습되었습니다.

예시 프롬프트: "안정적인 댄서가 우아하게 회전합니다, 흐름 없음."

Apache 2.0 라이선스

이 모델은 편의를 위해 미러링되었습니다.

이 모델로 만든 이미지

이미지를 찾을 수 없습니다.