Fast
SD
Model
検索
日本語
韓国語
中国語
英語
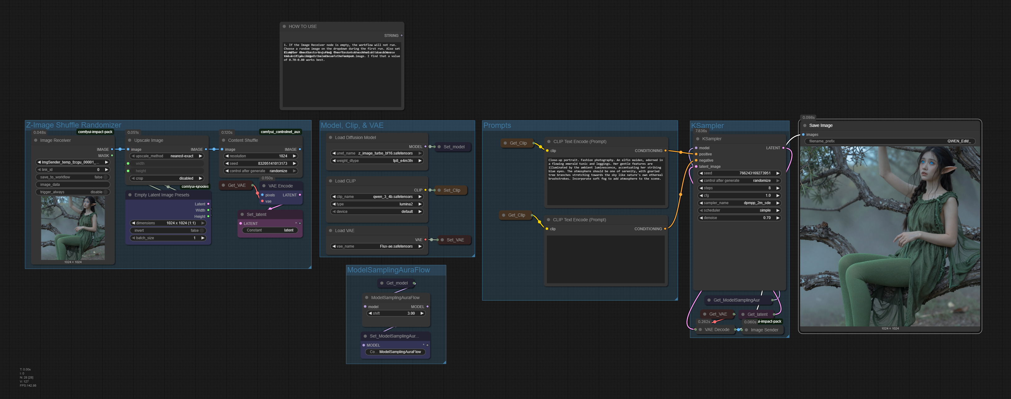
Z-Image-Turbo Shuffle Based Randomizer
stabledysfunction
22
273
z-image
ツール
randomizer
workflow
v1.0
前のページ
次のページ
詳細
モデルタイプ
ワークフロー
ベースモデル
ZImageTurbo
公開日
11/29/2025
ファイルをダウンロード
zImageTurboShuffle_v10.zip
1.24 MB
モデル説明
プロンプトを変更せずに、Z-Image-Turboが異なる外観の画像を生成するのを支援します。
最後の出力を入力にフィードバックし、潜在変数をシャッフルして変化させます。
このモデルで生成された画像
最新
最多リアクション
並び替え
画像が見つかりません。