ComfyUI Multi-Clip Text Script
세부 정보
파일 다운로드
이 버전에 대해
모델 설명




https://github.com/TuonoMindCode/ComfyUI-MultiClip-Text-Script
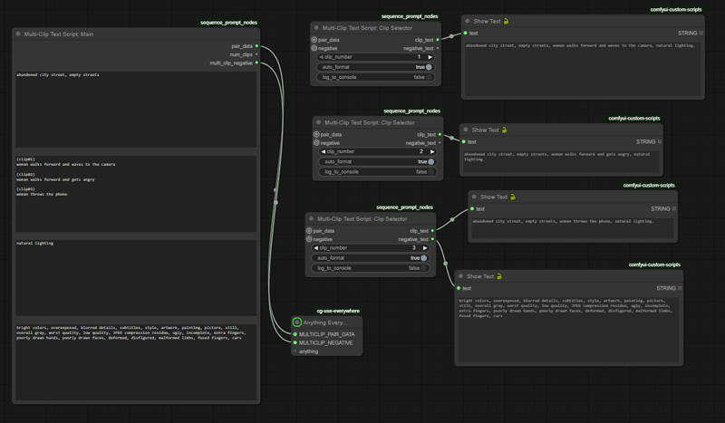
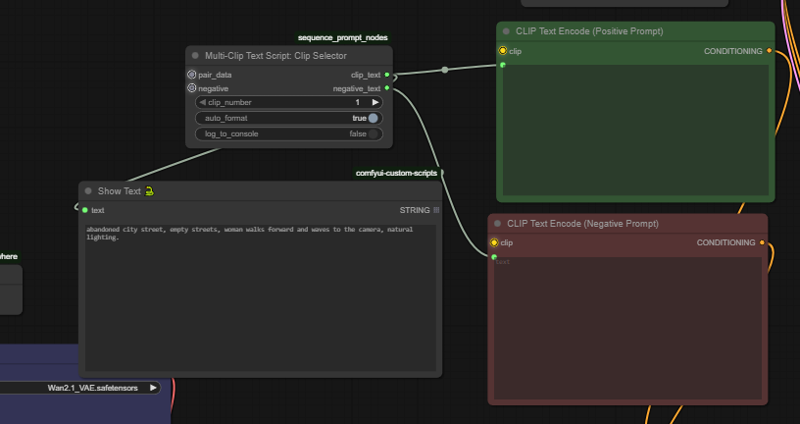
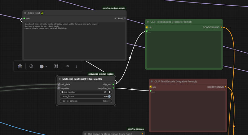
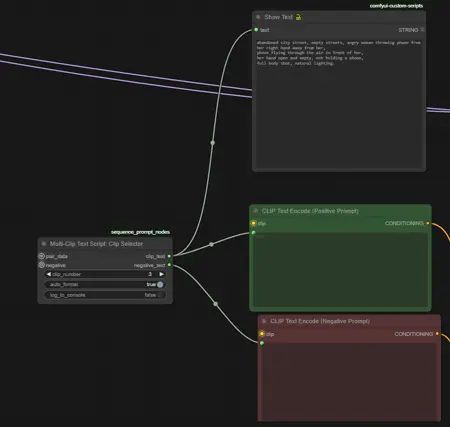
"Multi-Clip Text Script: Main" 및 "Multi-Clip Text Script: Clip Selector"를 추가하는 ComfyUI 맞춤 노드 팩입니다.
WAN 2.2 및 (clip01)(clip02)(clip03)... 형식의 스크립트를 사용하는 비디오 또는 다중 클립 워크플로우에 적합하며, 공유된 접두사, 접미사 및 부정 프롬프트와 함께 클립별 프롬프트를 원할 때 사용합니다.




