Fast
SD
Model
検索
日本語
韓国語
中国語
英語
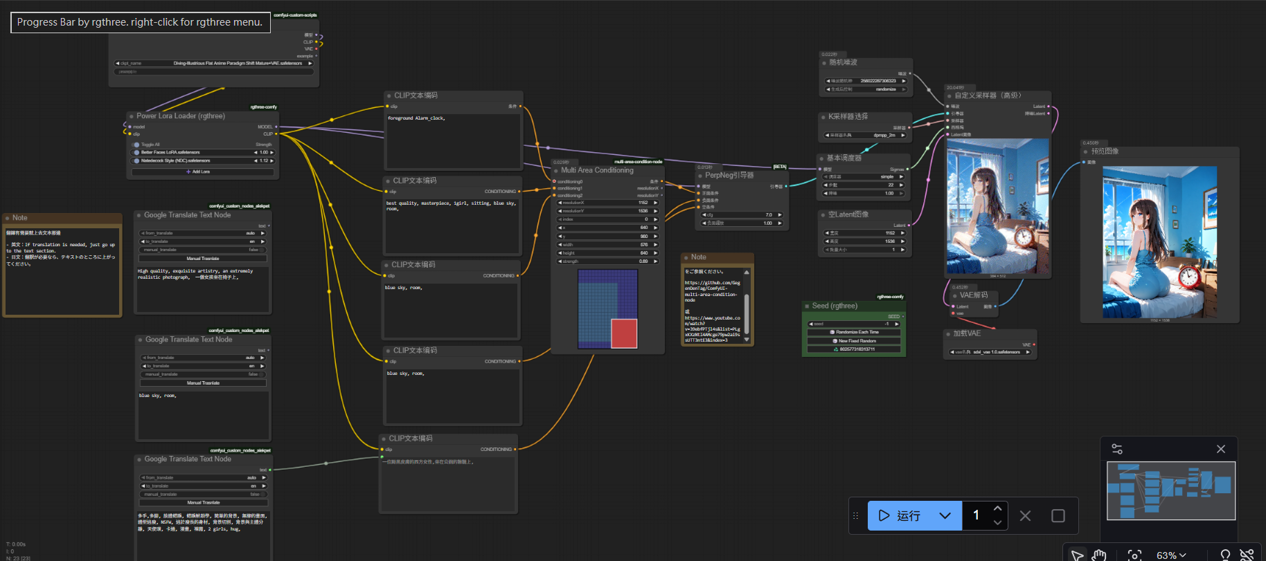
Visualization composition
Muinlin
1
17
ツール
v1.0
前のページ
次のページ
詳細
モデルタイプ
ワークフロー
ベースモデル
Illustrious
公開日
12/9/2025
ファイルをダウンロード
visualization_v10.zip
4.63 kB
モデル説明
Visualization composition
このモデルで生成された画像
最新
最多リアクション
並び替え
画像が見つかりません。