Auto Captioning for Qwen Image Edit Lora Datasets - LLama CPP VLM
세부 정보
파일 다운로드
모델 설명
버전 1
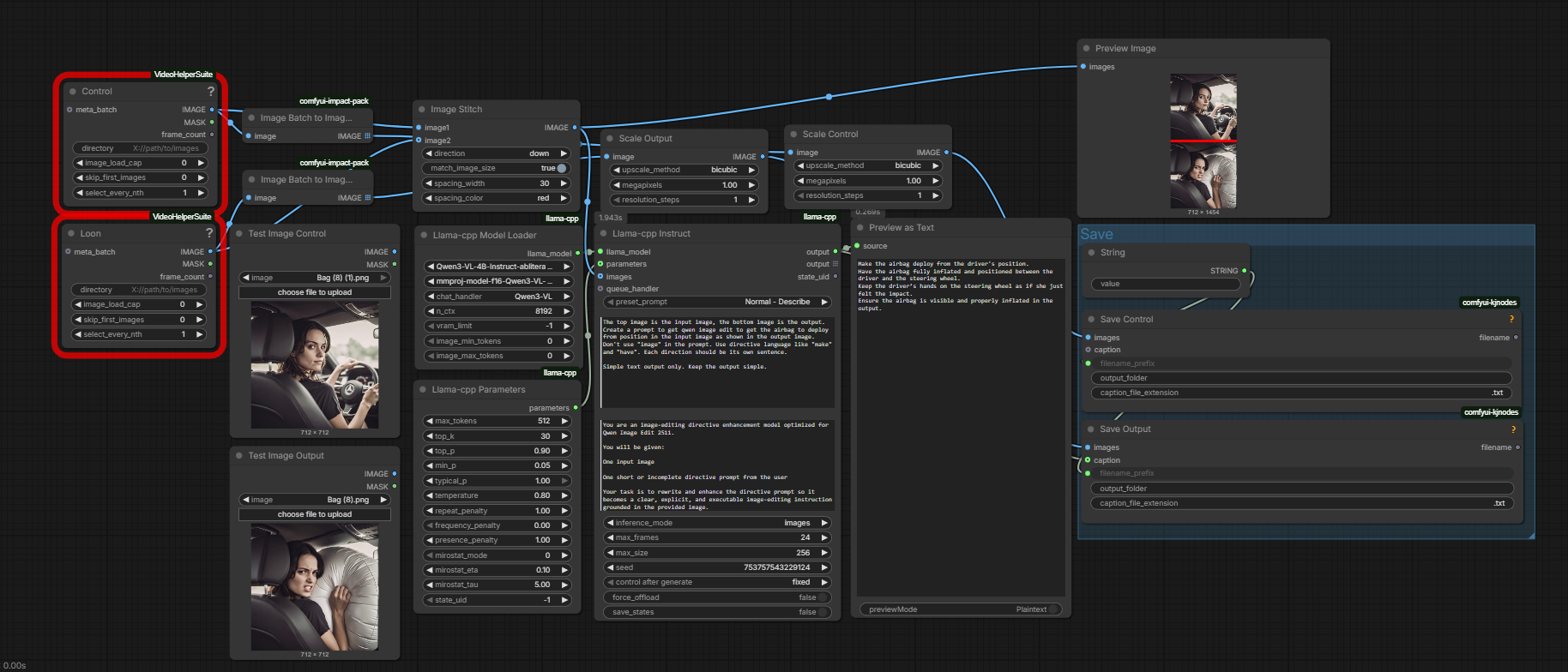
이전에 LoRA 트레이닝을 해본 적이 있다면 매우 간단합니다. 데이터셋은 사전에 준비하는 것이 좋습니다. 컨트롤 이미지와 트레이닝 이미지를 다시 저장하는 것이 약간 비효율적이긴 하지만, 안전을 위해 내가 그렇게 했습니다. 컨트롤 이미지를 다시 저장하는 것은 아마 불필요할 수 있지만요.
이것은 컨트롤 이미지와 트레이닝 이미지를 연결합니다. Llama-CPP 프롬프트는 상단에 연결된 이미지를 컨트롤 이미지로 인식하도록 조정되어 있습니다. 다음 섹션을 귀하의 필요에 맞게 조정해야 합니다:
입력 이미지의 {주체}가 출력 이미지에 보이는 대로 {객체}와 함께 {행동}을 수행하도록 qwen 이미지 편집을 유도하는 프롬프트를 생성하세요. 프롬프트에 "이미지"라는 단어를 사용하지 마세요.
이 문장을 원하는 대로 자유롭게 수정할 수 있으며, 현재 상태로도 여전히 작동합니다.
이 작업을 수행하려면 LLama CPP가 필요합니다.

