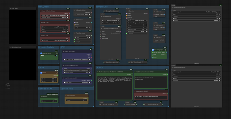
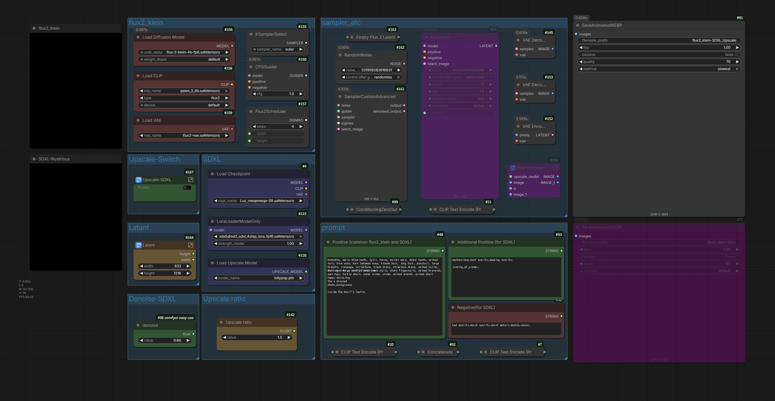
flux2_klein-SDXL_Upscale_workflow (T2i)
세부 정보
파일 다운로드
모델 설명
flux2_klein-SDXL_Upscale_workflow
(텍스트에서 이미지로 확대)
이 워크플로우의 목적은 flux2_klein의 뛰어난 프롬프트 추적 및 고화질 이미지 품질과, illustrious-SDXL의 방대한 AGC 캐릭터 자원을 결합하는 것입니다.
즉, flux2_klein이 아직 학습하지 못한 캐릭터를 LoRA를 사용하지 않고도 illustrious-SDXL이 학습한 자원을 통해 표현할 수 있습니다.
이 워크플로우는 flux2_klein과 SDXL을 결합하여 극도로 빠른 생성 속도를 제공합니다.
저는 이렇게 사용하지만, 여러분은 자신만의 방식으로 사용하셔도 됩니다.
* 참고 *
Upscale-Switch를 끄면, flux2_klein만 렌더링됩니다.
일반적인 flux2_klein 워크플로우로 사용 가능
아무것도 확대하지 않음

확대 비율: 1.5 ~ 2.0 (추천: 1.5)

필요 조건
ComfyUI 버전 0.9.1 이상
flux2_klein
모델
flux-2-klein-4b-fp8.safetensors
또는
text_encoders
VAE
https://huggingface.co/Comfy-Org/flux2-dev/resolve/main/split_files/vae/flux2-vae.safetensors
Illustrious 모델
Civitai | 모델 공유 - Illustrious Checkpoint
추가로 제가 합친 모델도 추천합니다.
DMD2 Speed LoRA
dmd2_sdxl_4step_lora_fp16 또는 dmd2_sdxl_4step_lora_fp32
추천 업스케일러: lollypop
https://huggingface.co/uwg/upscaler/blob/main/ESRGAN/lollypop.pth
사용자 정의 노드 사용
https://github.com/pythongosssss/ComfyUI-Custom-Scripts
https://github.com/yolain/ComfyUI-Easy-Use
https://github.com/LEv145/images-grid-comfy-plugin
https://github.com/pixelpainter/comfyui-mute-bypass-by-ID





















