flux2_klein-i2i_T2i_simple_workflow
세부 정보
파일 다운로드
모델 설명
flux2_klein-i2i_T2i_workflow
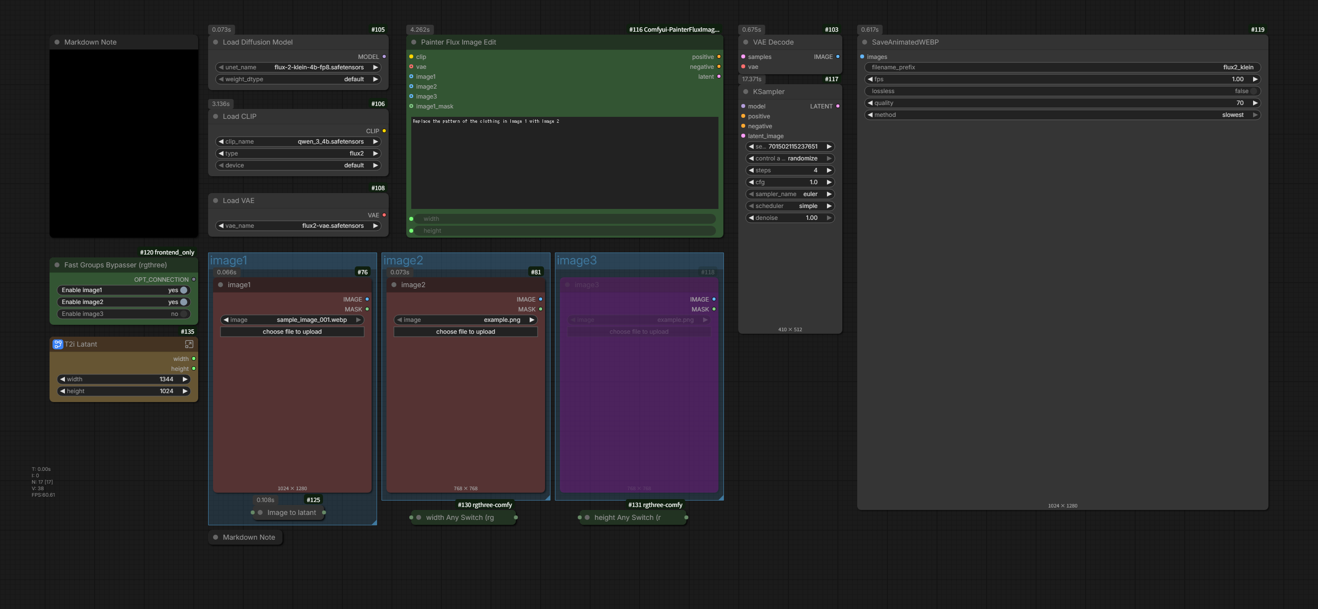
(이미지 편집 및 텍스트에서 이미지로)
다음 사용하는 매우 간단한 워크플로우
ComfyUI-PainterFluxImageEdit 노드.
최대 3개의 이미지를 편집하고 텍스트에서 이미지로 전환하세요.
모든 이미지를 우회하면 T2i가 실행되며, 갈색 잠재 공간이 활성화됩니다.
이미지 편집을 사용할 때는 image1에서 반드시 활성화하세요.

필요 사항
ComfyUI 버전 0.9.1 이상
flux2_klein
모델
flux-2-klein-4b-fp8.safetensors
또는 다른 FLUX.2-klein 모델 (FLUX.2 [dev] 제외)
FLUX.2 - black-forest-labs 컬렉션
text_encoders
VAE
https://huggingface.co/Comfy-Org/flux2-dev/resolve/main/split_files/vae/flux2-vae.safetensors



