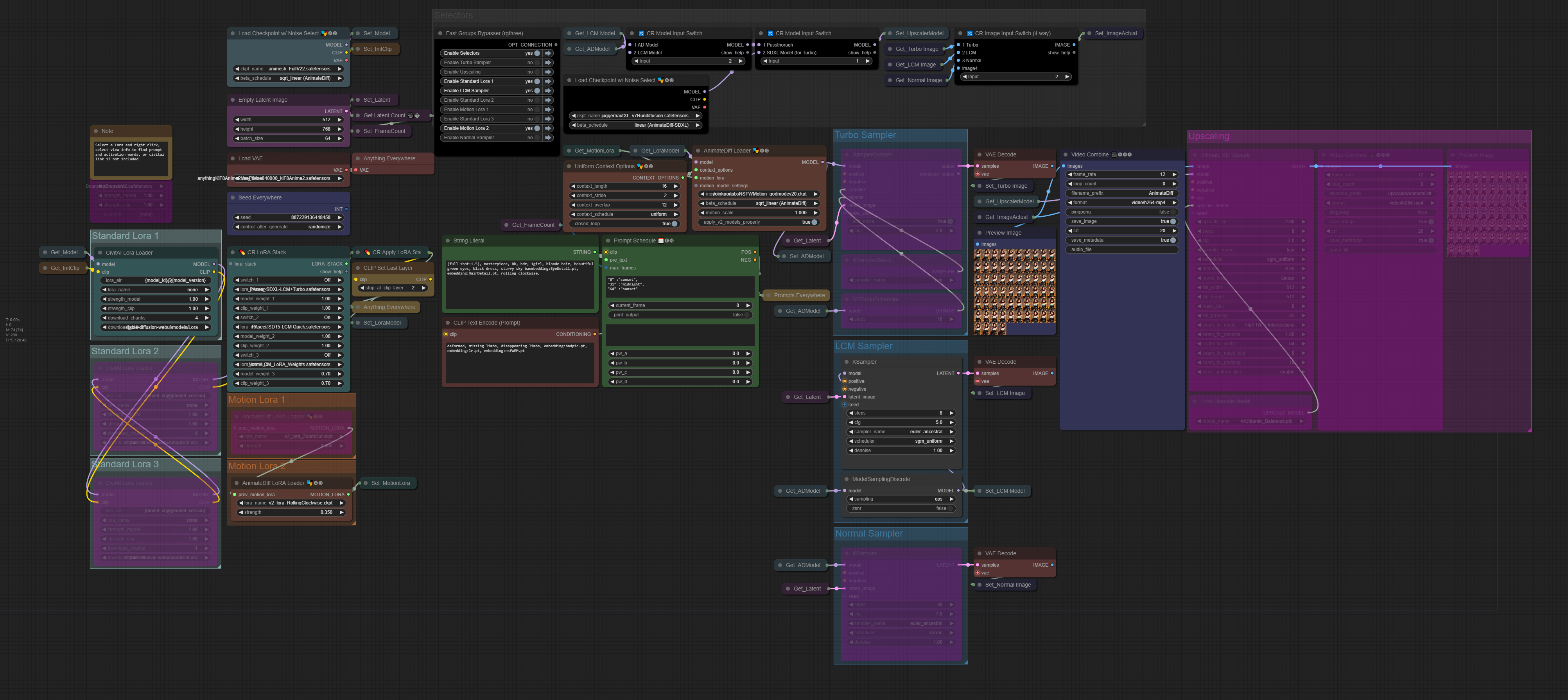
AnimateDiff Txt2Vid w/ Versatile Model Selection (LCM, Turbo, or Normal), Prompt Travel, and Optional UltimateSDUpscale
详情
下载文件
模型描述
Been messing around with Comfy lately and I made a very basic Txt2Vid workflow with prompt traverl which allows you to kind of hotswap the type of model you are using with fast group muting, and some selectors, as well as Ultimate SD Upscaling.
It produces a 5 secondish animation by default, which can be adjusted by changing the batch size and frame rate.
Should be simple enough to use, I am not gonna try to explain everything since it is kind of basic for the most part, just make sure you have Comfy Manager, install any missing custom nodes if you have any red nodes when you load this up, then update and restart Comfy. If you have any questions I'll try to answer in the comments.
Uses just about 8gb VRAM for 512x512 with no upscaling.
Have fun!

