Prompt Schedule Helper
Details
Download Files
Model description
This tool will help you merge keyframes with prompt content and there are some feature include,
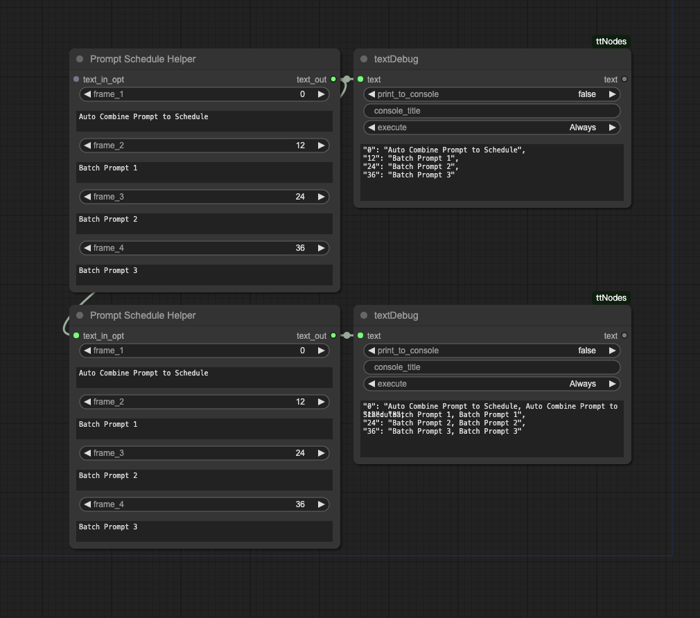
The order of keyframes will be sorted automatically, so you don't have to worry about it.
Prompts with the same keyframes are automatically merged.
Prompt that contain line breaks will be replaced with , separators.
Just put the file into your custom_nodes folder.


