Comfyroll Studio - Graphics Nodes Demo 3
详情
下载文件
模型描述
🧩 Comfyroll 工作室
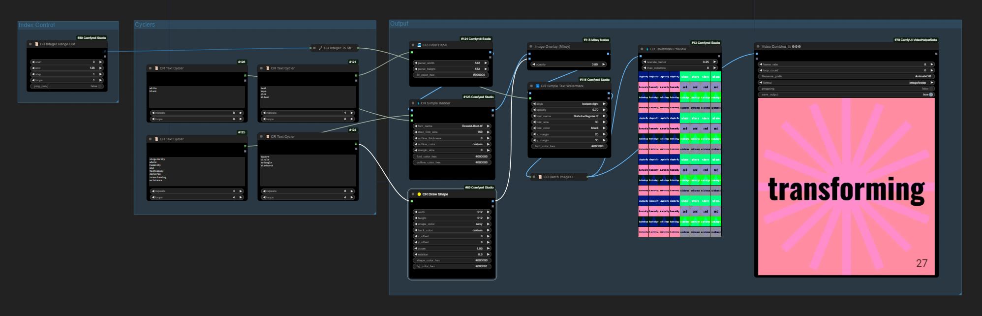
演示 3 - 文本循环器
此工作流在彩色背景上创建带有各种形状的动画文本。文本、形状和背景颜色均通过文本循环器进行调度。
此演示还展示了如何使用列表节点以单批次生成视频。
👾👾👾
此演示使用了最新节点,因此您可能需要更新 Comfyroll 工作室自定义节点以查找任何缺失的节点。您至少需要 v1.60 版本。
👾👾👾
希望您能从这个工作流中学到很多!如果喜欢我的工作流,请留下一颗心或一些星星吧!
Suzie 💛


