ComfyUI BLIPAttentionKSampler
详情
下载文件
模型描述
Updated:
The convert_cond function has been moved to sampler_helpers. Fixed taking the original latent instead of the previous latent in the last steps. Now you should see the difference in the level of detail.
Upd. Forgot to set the seed, now the generations should be reproducible.
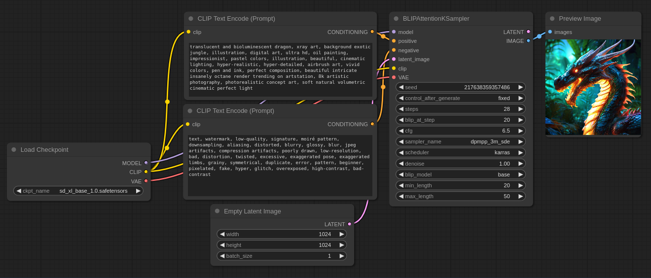
Imagine you are writing a prompt: "attractive cat". The diffusion model doesn't know what "attractive" is, but has seen pictures that were labeled the same. Let's help: at the step selected by the "blip_at_step" setting, the BLIP model is loaded, looks at what the diffusion process has produced at that step, and says: "this shows a fluffy black and white cat sitting on a windowsill". And all the next diffusion steps the model already knows what it should get on generation. At the next steps the negative prompt is replaced by an empty perp-neg.
已更新:
convert_cond 函数已移至 sampler_helpers。修正了在最后几步中使用原始潜影而不是前一个潜影的问题。现在你应该能看到详细程度上的差异了。
更新。忘记设置种子了,现在世代应该可以重现了。
想象你正在写一个提示 "迷人的猫"。扩散模型并不知道什么是 "有吸引力",但却看过被贴上相同标签的图片。让我们来帮你:在 "blip_at_step "设置所选择的步骤中,BLIP 模型被加载,查看扩散过程在该步骤中产生的结果,然后说:"这显示了一只毛茸茸的黑白相间的猫坐在窗台上"。在接下来的所有扩散步骤中,模型已经知道了它应该得到的结果。在接下来的步骤中,负提示被一个空的 perp-neg 所取代。
Обновлено:
Функция convert_cond перенесена в sampler_helpers. Исправлено взятие исходного латента вместо предыдущего на последних шагах. Вот теперь должна быть заметна разница в уровне детализации.
Обн. Забыл задать семя, теперь генерации должны быть воспроизводимы.
Представьте, что вы пишите промпт: "привлекательный кот". Модель диффузии не знает, что такое "привлекательный", но видела картинки, которые были помечены так же. Давайте поможем: на шаге, выбранном настройкой "blip_at_step", загружается модель BLIP, смотрит на то, что получилось в процессе диффузии на данном шаге, и говорит: "тут изображён пушистый чёрно-белый кот, сидящий на подоконнике". И все следующие шаги диффузии модель уже знает, что должно получиться на генерации. На следующих шагах негативный промпт заменяется на пустой perp-neg.






