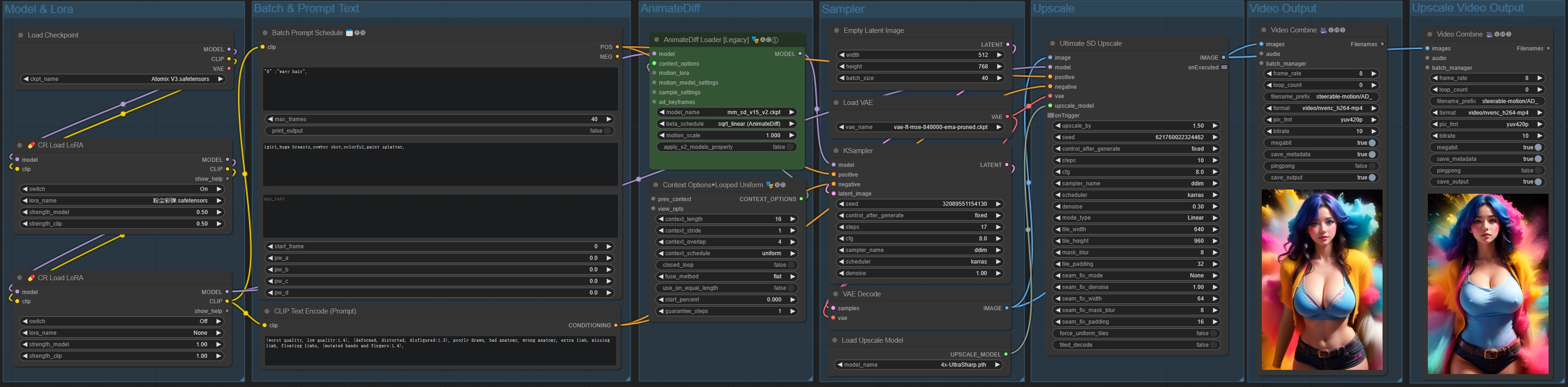
A simple txt2vid workflow
Details
Download Files
Model description
Feature:
balance quality and speed: LCM was not used,but the speed is still acceptable.
Integrated with Batch Prompt Schedule for Advanced usage
Integrated 2 Lora Nodes and able to switch on/off quickly
Integrated with UltimateUpscale and able to switch on/off quickly
Performance:
3060 12G for example
512*768 , 40 frame , takes about 180s
upscale 1.5X to 768*1152 , 40frame ,takes about 570s
Tips:
This workflow's default output video frame rate is 8 ,you could use video editing tools to slow the speed down to 0.2X~0.3X,and interpolate the video to 60 frames,which can save tons of time and got a long smooth video.

