Cyclist | ComfyUI custom nodes

详情

模型描述

自行车骑行者 🚴

ComfyUI 自定义节点

此扩展允许重复使用生成结果,反复循环利用。借助此工具,您可以自动化任何您设想的迭代循环操作:构建网格、逐帧动画、每步更改条件等。

这是一个镜像页面。主项目页面和最新更新请见:https://github.com/Pos13/comfyui-cyclist

安装

选项 1:使用 ComfyUI Manager

选项 2

  1. 下载压缩包;

  2. 进入您的 ".../ComfyUI/custom_nodes/" 文件夹;

  3. 在此处解压压缩包,形成 "comfyui-cyclist" 文件夹。

选项 3

  1. 安装 git

  2. 进入您的 ".../ComfyUI/custom_nodes/" 文件夹;

  3. 在其中运行 git clone https://github.com/Pos13/comfyui-cyclist/ 命令。

通用用法

  1. 在您希望使用上一次运行结果的位置放置一个加载节点;

    1. 可选:连接一个备用输入,以防尚未有内容可加载(通常在第一次迭代时使用)。
  2. 在工作流末尾放置一个保存节点。

  3. 如果您希望在满足特定条件时停止生成,请放置一个 中断 节点。

  4. 完成!点击“排队提示”。再点,再点,也许还要继续。

    1. 可选:勾选“额外选项”和“自动排队”复选框,让 ComfyUI 自动无限重复工作流。

    2. 如果您希望从头开始循环,请按下此工作流中引入的“新循环”按钮。如果可能,它将递增所有文件名和循环 ID。

请查看 GitHub 页面上的 已知问题,了解非显而易见的行为。

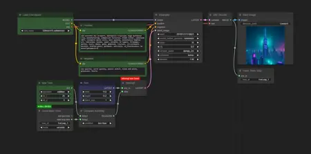
节点

循环管理器:仅提供一个字符串。该字符串——loop_id——可用作存入内存的变量名或文件名。若“递增”值设为“由中断节点”,当 中断 节点触发时,loop_id 将自动变更,以防止覆盖最终结果。若“递增”值设为“任何中断时”,loop_id 将在相同情况下变更,此外在您手动取消队列时也会变更。适用于跳过失败情况。

记忆整数/浮点数/字符串/条件:这些简单节点将内容保存在内存中。重启 ComfyUI 后信息将丢失。变量仅限于指定的循环 ID。每个循环 ID 只能存储一个整数、一个浮点数、一个字符串和一个条件。更改 ID 可保存该类型的新变量。

回忆整数/浮点数/字符串/条件:这些节点用于从内存加载信息。若无内容,将使用 备用 输入。备用 输入为可选。

转换为:接受任意输入,并尝试输出其整数、浮点数、布尔值和字符串表示形式。布尔值和字符串始终可转换,但错误的整数或浮点数将引发错误。

比较任意内容:接受两种任意类型的输入和一个比较操作,输出 True 或 False 布尔值。

  • 整数按常规方式比较。

  • 浮点数以 1e-9 精度比较。

  • 字符串按字母顺序比较。

  • 图像和潜在空间通过整个批次的总像素数比较。

  • 其他所有内容在比较前转换为字符串。

  • 若类型不同,将尝试按以下顺序转换输入为相同类型:布尔值 → 浮点数 → 字符串。

整数/浮点数数学:仅包含两个数字之间的若干算术运算。

中断:将此节点置于任意连接线上,输出为未更改的 "any_in" 输入。当此节点被工作流激活时,若 "stop" 输入为真,则停止工作流。您可以通过右键点击节点,将 "stop" 从控件转换为输入。

请注意 中断 节点的放置位置!您希望它阻止繁重计算,因此应将其置于任何此类计算所需内容的路径上。此外,您只能将它放置在提供 "any_in" 或 "stop" 输入的节点之后,因为 ComfyUI 不会执行带循环的工作流。

中断 节点的最佳位置是紧接在重要的“重载/回忆”节点之后。

允许多个 中断 节点,有时甚至需要多个。

保存图像/潜在空间/模型(覆盖):这些节点的工作方式与默认的“保存图像/潜在空间/模型”节点类似,但文件名保持不变,不带计数器。

  • 图像保存至您的输出文件夹。

  • 潜在空间保存至您的输出文件夹,并创建 "latent" 子文件夹。

  • 模型保存至您的默认 "models/checkpoints" 文件夹。

生成计时器:此节点测量生成所花费的时间,输出浮点数。

  • 计时器在每次生成前、工作流检查时启动。

  • 计时器在工作流中最后一个“保存/记忆”节点执行时停止。

可使用多个 生成计时器,但建议将它们分配给不同的循环。

强制计时器停止:只要提供任何输入,无论内容为何,此节点都会立即停止计时器。您可使用它来测量特定模块所用时间,而非整个工作流。但启动始终在生成开始时。

只要您有任一“保存/记忆”节点,就无需使用 强制计时器停止 节点。

工作流

Civitai(始终最新):

网格:

来自 GitHub 页面GitHub 工作流文件夹(永不更改)的示例工作流包括:

  • 直到图像获得 ImageReward 高分为止生成

  • 以特定分辨率进行放大,仅执行恰好需要的放大次数

  • 持续放大直到达到指定兆像素数

  • 剪切并放置人物到背景上

  • 逐个应用 LoRAs

此外,请查看我的 无关工作流

此模型生成的图像

未找到图像。