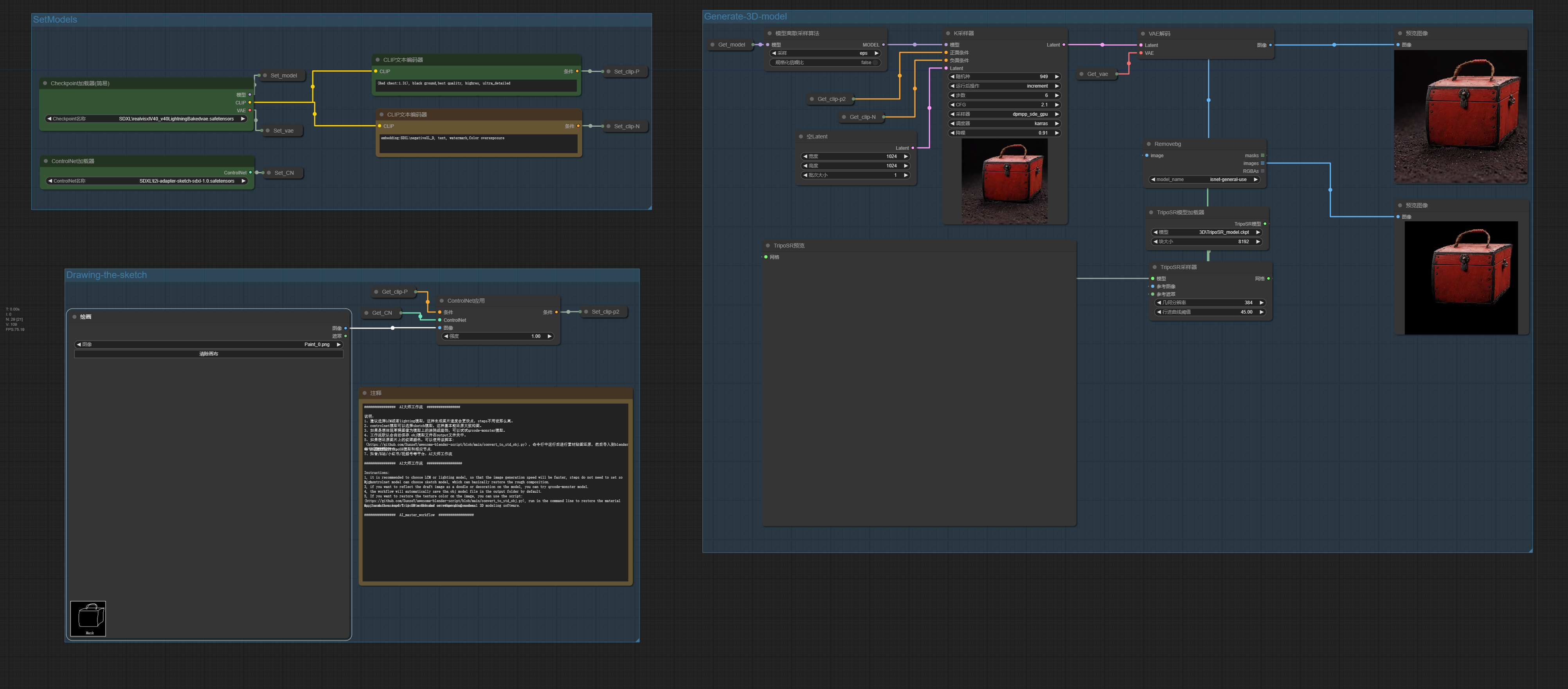
TripoSR+Drawing_Sketch=3D_obj_model
세부 정보
파일 다운로드
모델 설명
################ AI 대師 워크플로 #################
설명:
LCM 또는 lighting 모델을 선택하는 것을 권장합니다. 그러면 이미지 생성 속도가 빨라지며, steps를 너무 높게 설정할 필요가 없습니다.
ControlNet 모델로 sketch 모델을 선택하면 대략적인 구도를 기본적으로 복원할 수 있고, 지나치게 제한받지 않습니다(당신의 스케치가 얼마나 잘 그려졌는지, 마음속에 약간의 의심이 들지 않나요? -_-||).
초안 이미지를 모델 위의 낙서나 장식으로 표현하고 싶다면 qrcode-monster 모델을 시도해 보세요.
워크플로는 기본적으로 .obj 모델 파일을 output 폴더에 자동으로 저장합니다.
이미지의 텍스처 색상을 복원하려면 다음 스크립트를 사용하세요:
(https://github.com/SunzeY/awesome-blender-script/blob/main/convert_to_std_obj.py) — 명령줄에서 실행하여 재질 맵을 복원한 후, Blender 등 전문 3D 모델링 소프트웨어에 가져오세요.
주로 사용하는 TripoSR 모델 및 해당 노드: (https://github.com/flowtyone/ComfyUI-Flowty-TripoSR).
니후이, Bilibili, Xiaohongshu, 비디오번호 등 플랫폼: AI 대師 워크플로, 팔로우해 주세요.
################ AI 대師 워크플로 ##################

