Generate Transparent Image with Layer Diffusion
세부 정보
파일 다운로드
모델 설명
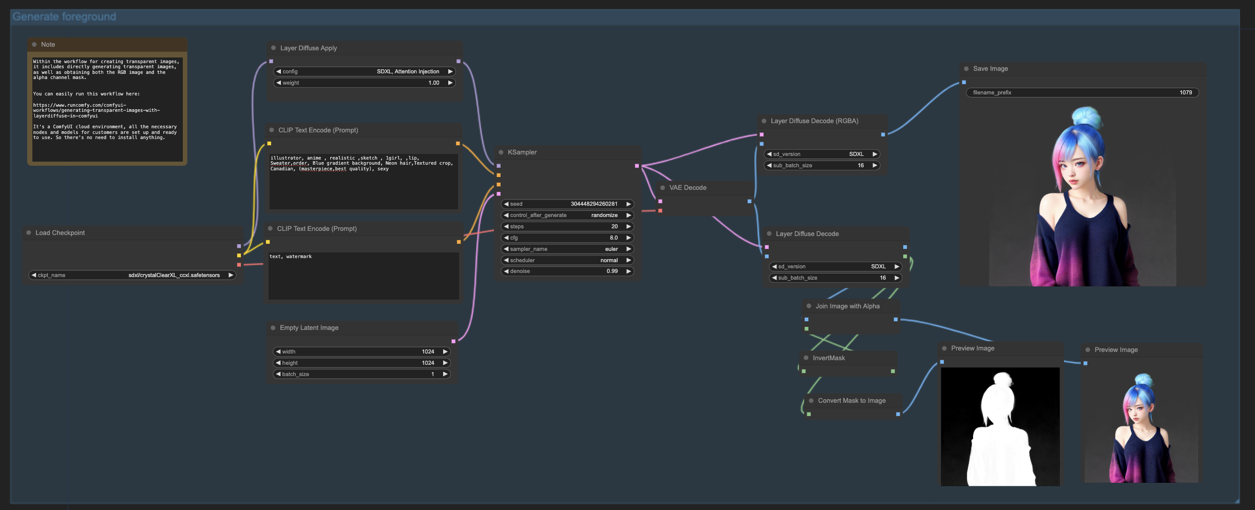
You can effortlessly execute the LayerDiffuse workflow on a cloud-based platform designed explicitly for ComfyUI. This setup ensures all essential nodes and various models are pre-configured and ready for instant use!
LayerDiffuse represents a groundbreaking approach, utilizing specially trained models to create images with transparent elements. It introduces an innovative concept known as "latent transparency." This means LayerDiffuse can directly integrate transparency into the fundamental structure of the model, allowing us to maintain high-quality images while incorporating transparent features seamlessly.
Plus, if you're in search of a cloud service that's designed with ComfyUI in mind, consider checking out ComfyUI Online. Here, you'll find everything you need—from essential components to advanced models—already set up for you. It offers a straightforward, ready-to-use experience that simplifies the process.






