BOOBS SHAKE | AnimateDiff Motion LoRA
详情
下载文件
模型描述
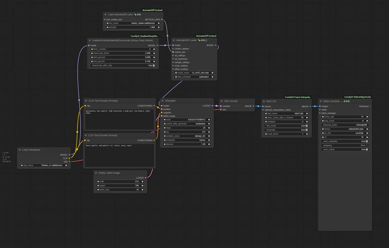
Adapt to comfyui_animatediff_evolved node and v3_sd15_mm motion model. You can also use v3 adapter Lora.
Recommended to use kohya deep shrink node and set 'downscale_factor' to 1.5-2.0 (depends on your width&height setting)
workflow example:








