ComfyUI-J: Diffusers Based Pipeline Nodes
Details
Download Files
About this version
Model description
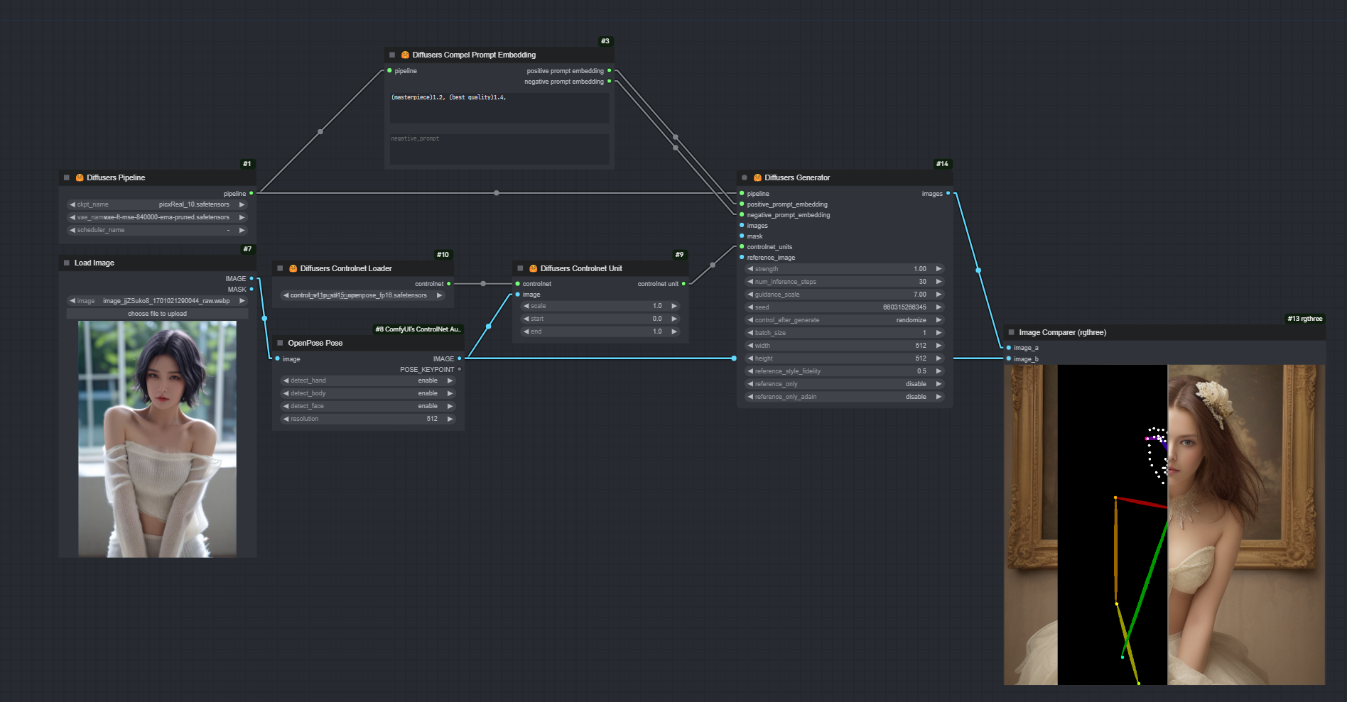
This is a completely different set of nodes than Comfy's own KSampler series. This set of nodes is based on Diffusers, which makes it easier to import models, apply prompts with weights, inpaint, reference only, controlnet, etc.


