Boto's PixArt Sigma with optional SDXL Refiner
세부 정보
파일 다운로드
이 버전에 대해
모델 설명
버전 4.0
이제 기반 출력이 더욱 향상되고 리파이너에 다른 업스케일링 방법이 적용된 내 워크플로우 버전 4에 오신 것을 환영합니다. 또한 PixArt를 정교하게 튜닝한 Bunline v0.5 및 그 제작자 yayaman님의 훌륭한 작업에 감사의 인사를 전합니다!
버전 3.0
기반 PixArt 모델의 출력 품질을 일부 변경으로 크게 향상시켰기 때문에 이제 리파인 과정을 그만큼 덜 수행하셔도 됩니다. 때로는 리파인되지 않은 출력이 오히려 더 나아 보이기도 합니다. 저는 이것이 이전 버전 대비 큰 진전이라고 생각하며, 여러분의 피드백을 듣고 싶습니다! 지금까지 다운로드와 평가에 감사드립니다 ❤️
버전 2.0
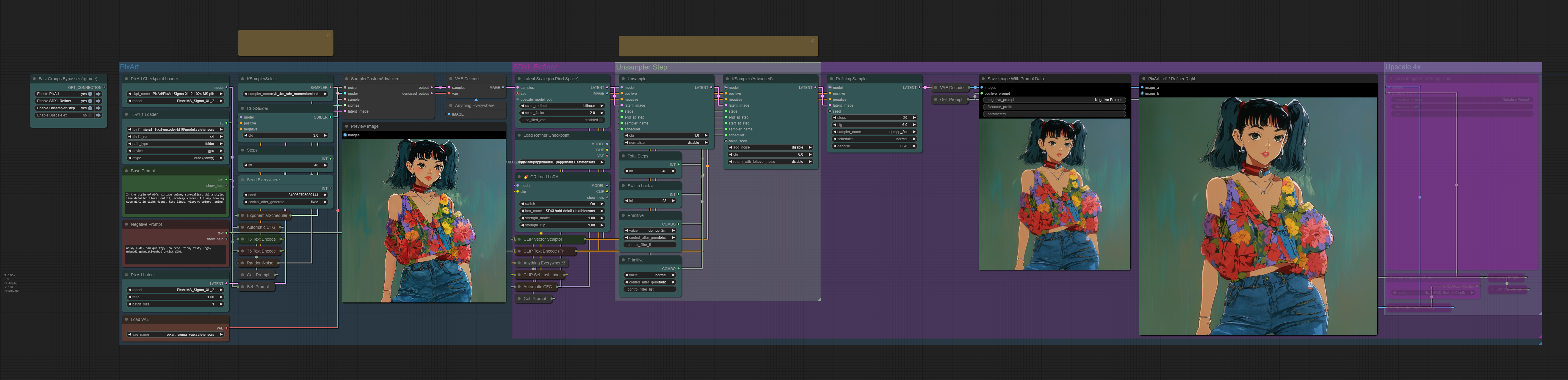
옵션으로 언샘플링 및 리파인 단계, 그리고 업스케일링 단계를 워크플로우에 추가했습니다. 또한 샘플러의 기본 설정도 일부 변경했습니다.
버전 1.0
PixArt에 SDXL 리파이너를 사용하는 내 ComfyUI 워크플로우의 최초 릴리즈입니다. 커스텀 노드는 ComfyUI Manager에서 찾을 수 있습니다. 문제가 발생할 경우 각 노드의 설명을 읽고 사용 방법을 확인하세요! 이 워크플로우는 PixArt Sigma용으로 제작했지만, Alpha 버전도 작동할 것이라 생각합니다.
PixArt 및 T5를 제대로 설치하려면 https://github.com/city96/ComfyUI_ExtraModels의 설치 지침을 철저히 따르세요!




