AnimateDiff: Short & Simple workflows
95
3.8K
詳細
ファイルをダウンロード
このバージョンについて
モデル説明
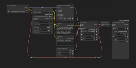
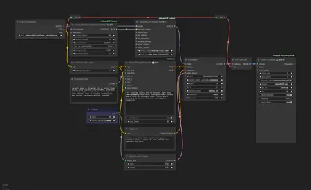
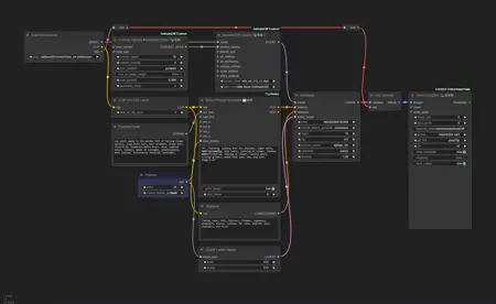
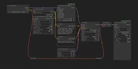
これは、AnimateDiff で使用するためのシンプルで直感的なワークフローのパックです。各ワークフローは、一度に100の機能を実行するのではなく、主な目的に特化して作られています。カスタムノードは最小限に抑えられています。
共通の要件
- AnimateDiff-Evolved カスタムノードをインストールする;
- Video-Helper-Suite カスタムノードをインストールする;
- 任意のモーションモデルをダウンロードし(デフォルトは mm_sd_v15_v2)、
/_ComfyUI/models/animatediff_models_に配置する; - 任意のSD1.5ベースのモデルをダウンロードし、
_/ComfyUI/models/checkpoints_に配置する; - 追加の要件についてはバージョン情報をご確認ください。





