Geeky Ghost AI Voice Assistant Workflow
详情
下载文件
模型描述
最新版:v4.20,不要与4.2混淆(我只是不想超过4.2,抱歉 lol)。已添加 Any Node 以复制图像,变化不大,但现在已是 wav2lip 的单图像版本。因此,得益于 Any Node,你只需一张图片即可生成 wav2lip 视频。虽然还有其他方法,但这是个测试,既然成功了,为什么不呢?单图像版本。
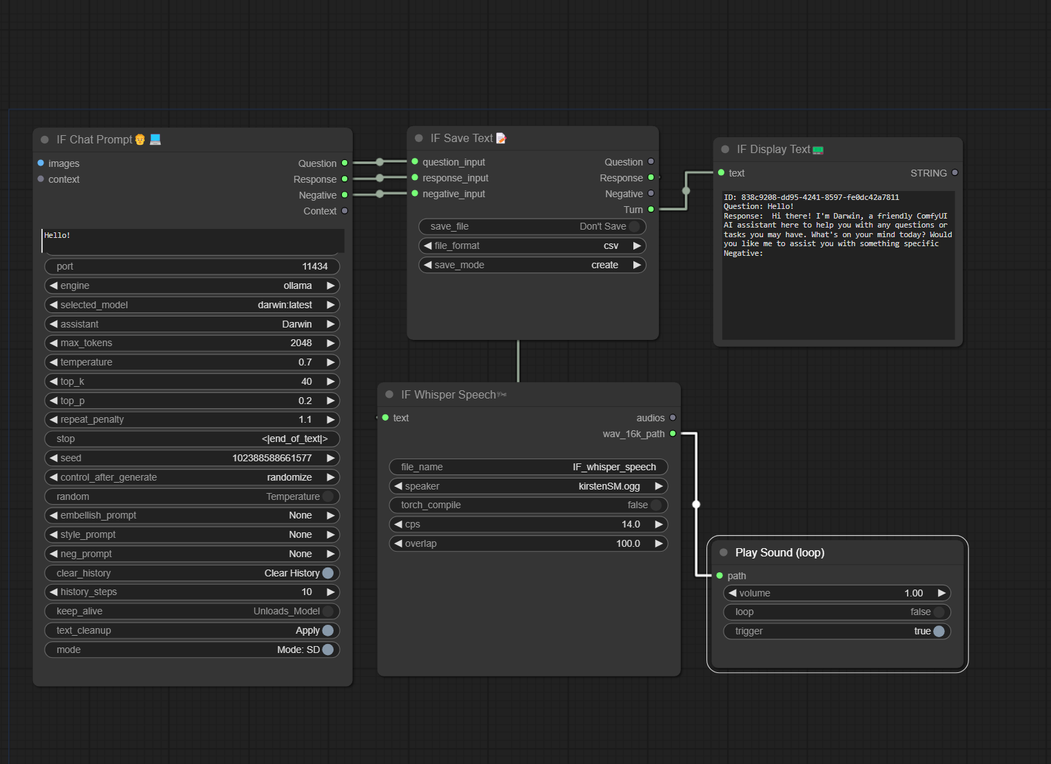
最佳版本 - v4.2 - 因此,已将 wav2lip 添加到工作流中,有人已经实现了可用的节点,现在你可以加载视频,让 Whisper 为你的助手生成语音,从而拥有一个会发声的动画头像。这个工作流很有趣,拼凑起来太棒了 lol。制作 LLM 人格配置,把不同连接器插到它们原本不属于的地方。在工作流中,只有“播放声音(循环)”这个节点能获得较好的音频效果。你必须将路径转换为输入,然后将 Whisper 的 wav 输出作为“播放声音”的输入。这样就能播放语音,让你听到声音。
然后,它会将语音与你上传的视频一起发送给 wav2lip 以生成最终视频。节点能运行,但效果不如 Forge 和 Auto 好。不过,节点的创作者已经做得非常出色了。未来只会越来越好,现在这已经不错了 lol。
旧版-------------
让语音通过 wav2lip 和 SadTalker 处理,玩了玩,还用了我之前设计的一个角色作为 Darwin 的脸 lol。
增加了更多分组,并添加了说明性注释。
通过文本或语音的 AI 助手。
内补绘制与外补绘制
SVD、Cascade、AnimateDiff
精灵表生成器
使用 .ogg 音频文件作为训练数据进行语音生成(若使用 Whisper to Speech,仅含人声的音频,3 分钟似乎可行,但如示例中那样使用 10 分钟效果更佳)
添加了我的图层分组节点设置
语音助手测试工作流。为我的 Rosebud AI 工作流测试一些节点。Darwin 是自定义人格,因此未包含在内。
需要安装并运行 Ollama
Impact Frames 或 IF 节点使这成为可能
开发中

