extraMODE (Pixart Sigma)
Details
Download Files
Model description
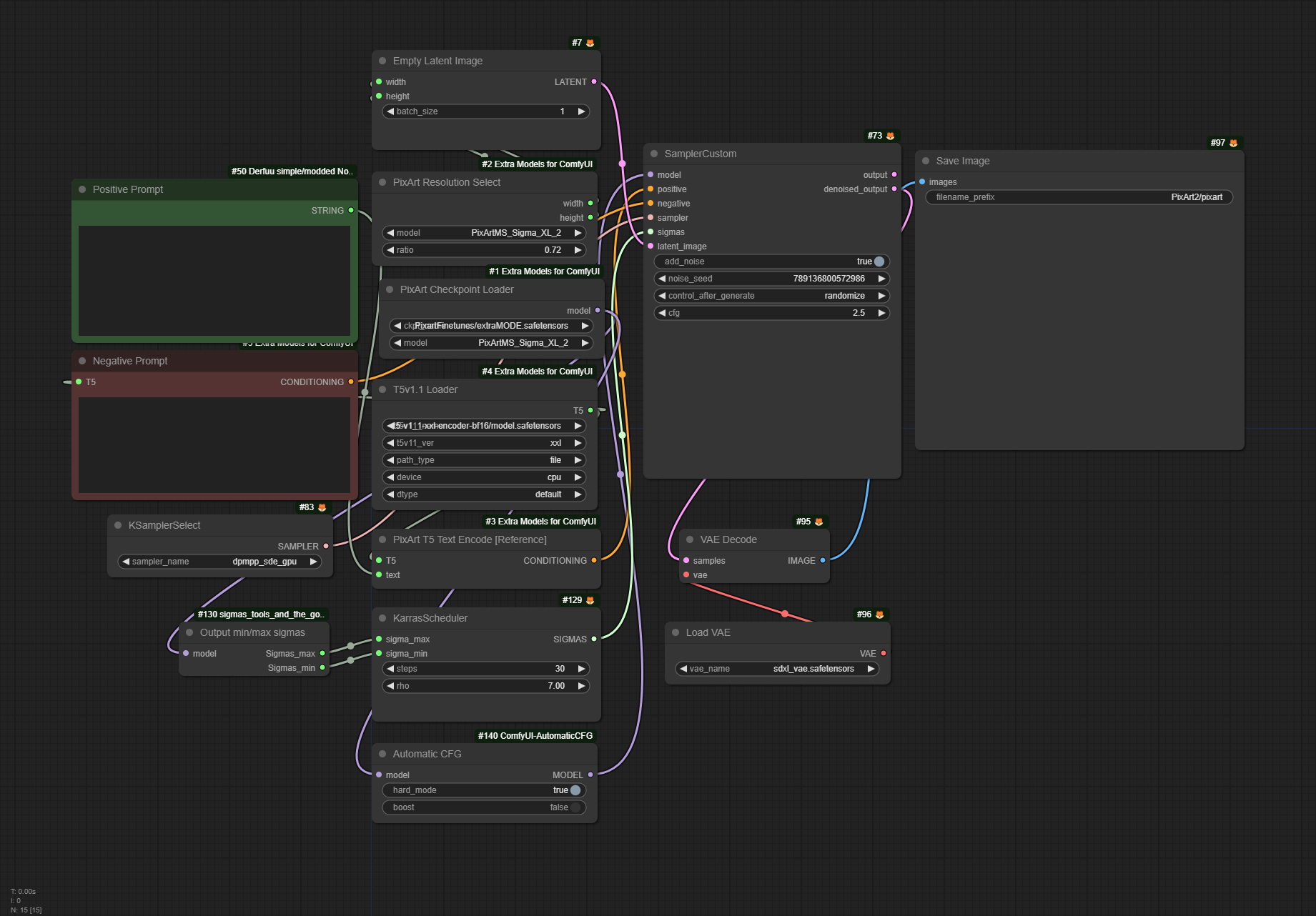
Comfy Workflow /model/478793
Adds something extra to the pixart sigma base model, better portraits, better lighting, all round more coherency, should do somewhat better hands (still needs more training on that)
My recommendation is DPM++ SDE Karras and 20-50 steps. CFG 3.
Set the sigmas for Karras to sigma max: 157.4 and sigma min to: 0.01
V2 Caveats:
- It may has lost a bit when it comes to illustrated/non-realistic content. This is expected.
V1 Caveats:
Hands and feet are still meh.
Don't try celebrities, it doesn't do them well.



















