extraMODE (Pixart Sigma)
详情
下载文件
模型描述
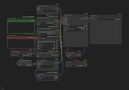
Comfy 工作流 /model/478793
为 pixart sigma 基础模型增添额外效果,提升肖像质量、光影表现,整体连贯性更优,手部表现也会稍好一些(但仍需更多训练)。
我的建议是使用 DPM++ SDE Karras,步数设为 20-50,CFG 值为 3。
将 Karras 的 sigmas 设置为:sigma max:157.4,sigma min:0.01。
V2 注意事项:
- 在插画/非写实内容方面可能略有损失,这是预期中的情况。
V1 注意事项:
手部和脚部表现仍一般。
不要尝试生成名人,效果不佳。



















