Simple AnimateDiff SD 1.5 ComfyUI Workflow without Upscale - for small GPU´s - [BEGINNER]
详情
下载文件
关于此版本
模型描述
你好 ♥
无论出于什么原因想表达对我的感谢,你都可以:❤️Ko-Fi❤️
_______________
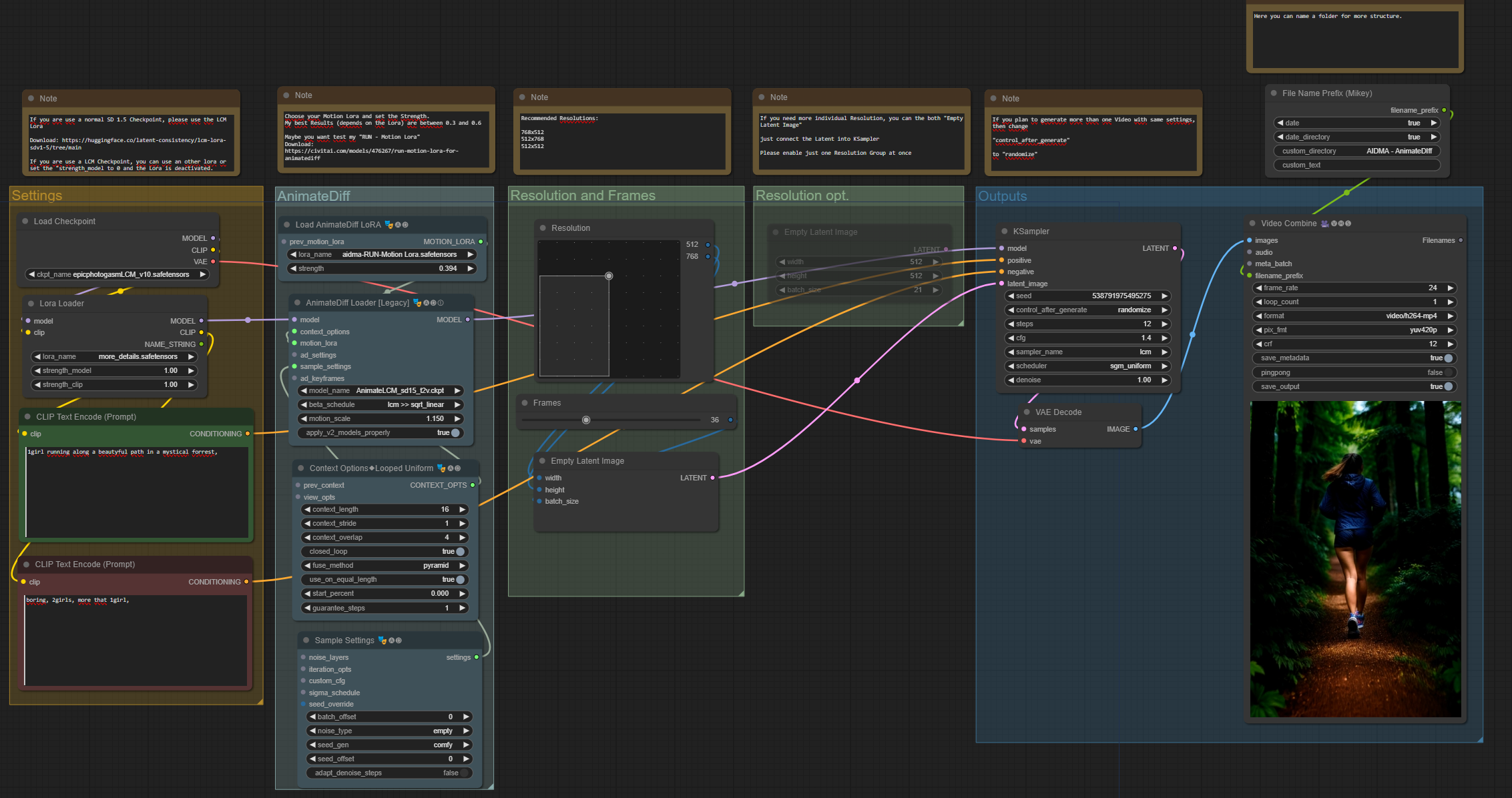
这是一个简单而经典的 ComfyUI 工作流,用于使用 AnimateDiff 创建动画。
我在 Ko-fi 上看到,有 60% 的访客下载了这个工作流,因此我在此上传了一个略微改进的版本。
如果你希望看到更多工作流,甚至是更复杂的工作流,请告诉我 :)
也许你想测试我的 RUN - Motion Lora?
如果你使用的是普通的 SD 1.5 检查点,请使用 LCM Lora

如果你使用的是 LCM 检查点,你可以使用其他 LoRA,或将 "strength_model" 设为 0,以停用该 LoRA。

_______________
特殊 ComfyUI 节点:
分辨率滑块 by mxToolkit
请在 GitHub 上给这个作品点个 Star 吧!
非常感谢你使用这个工作流,希望你能获得疯狂惊艳的效果,创作出一些神作 ♥

