Citron's ComfyUI Workflow [Pony & SD1.5]
详情
下载文件
模型描述
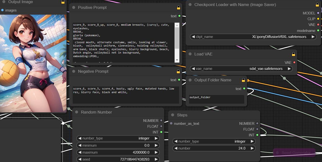
CivitAI 会移除包含工作流的图像元数据,因此我决定发布我的 SD1.5 和 Pony 工作流。
此工作流具有多个优秀功能:
从正向提示中加载 LoRAs
正确添加用于 CivitAI 资源检测的元数据
ComfyUI 对“高分辨率修复”的替代方案
ComfyUI 对“Adetailer”的替代方案
理论上,你无需理解此工作流的运行机制,直接使用即可,但如果你有任何问题,请告诉我!
这不是关于如何设置 ComfyUI 的教程(网上已有大量相关教程)。
注意:Pony 工作流中所有高分辨率和 Adetailer 功能均已禁用,因为你在使用 Pony 时通常不需要它们。这些功能可以重新启用,但你可能需要根据 SD1.5 工作流中的节点重新构建。
此工作流是我的完整工作流,因此包含“Adetailer”节点以及许多其他随机有用或无用的节点。
如果你想了解如何使用“Adetailer”节点的教程,请前往:
/model/364333/comfyui-face-eyes-and-lips-adetailer-flow-tutorial
安装要求
ComfyUI-Manager - https://github.com/ltdrdata/ComfyUI-Manager
待定


