ControlNet Union for SDXL 1 Model Does it All (NEW)
详情
下载文件
关于此版本
模型描述
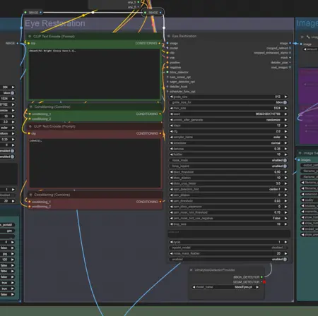
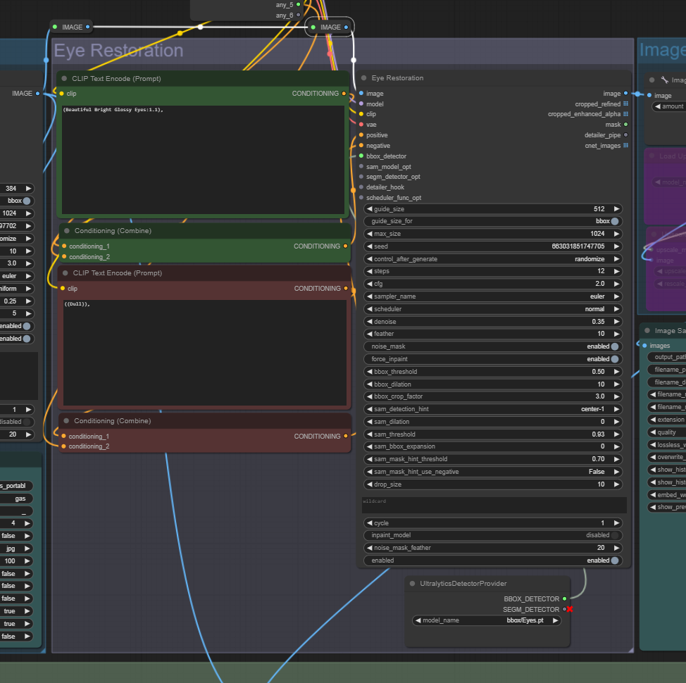
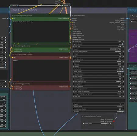
全新发布适用于SDXL的ControlNet Union
一个模型搞定所有功能(姿态、Canny、涂鸦……等)。
不再需要保留众多不同的ControlNet模型。
从下拉菜单中选择您想要使用的预处理器。
内置图像选择器,避免浪费时间处理不想要的图像。
这是一个基础工作流,某些预处理器可能需要微调。
新ControlNet Union模型链接:
全新发布适用于SDXL的ControlNet Union
一个模型搞定所有功能(姿态、Canny、涂鸦……等)。
不再需要保留众多不同的ControlNet模型。
从下拉菜单中选择您想要使用的预处理器。
内置图像选择器,避免浪费时间处理不想要的图像。
这是一个基础工作流,某些预处理器可能需要微调。
新ControlNet Union模型链接: