ComfyUI Beginner/Tutorial Workflow
Details
Download Files
About this version
Model description
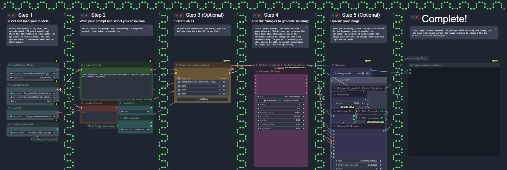
This is a simple flux workflow. It contains explanations of some of the basics to run ComfyUI/Flux. It comes with a loader, upscaler, and LoRa support.
It runs on my RTX 4060 Mobile (8gb). An image at 8 steps 1024x1024 with fluxUnchained takes less than 40 seconds (After models are loaded). With lora it takes only slightly longer.
This workflow does not require too many custom nodes, only the essentials.

