FLUX.1 SmartUpscaler-[2Pass Upscaler]. ControlNet + SD UPscale
세부 정보
파일 다운로드
모델 설명
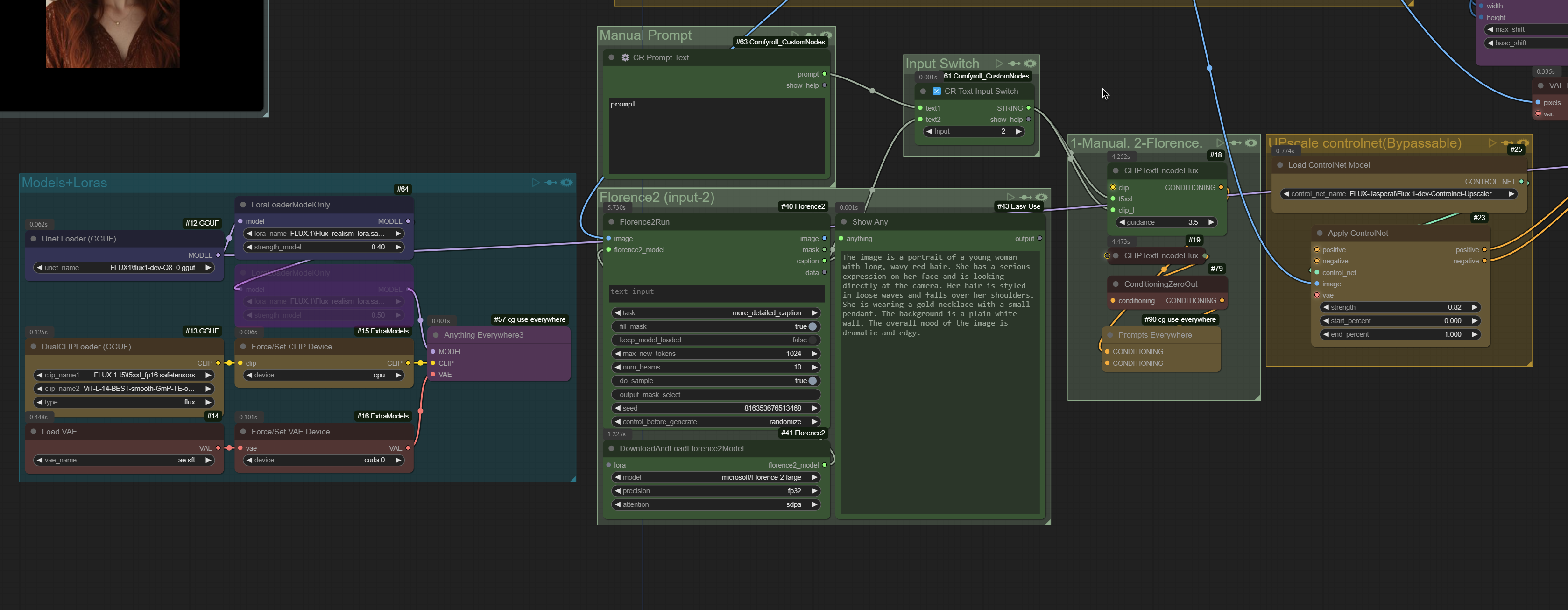
이 워크플로우는 FLUX.1 모델을 사용하여 저해상도의 리얼리스틱한 이미지와 초상화(흐릿한 것과 선명한 것 모두)를 복원하고 고해상도로 확대하며 색상 보정하는 데 설계되었습니다. 4메가픽셀 이상의 이미지를 생성할 수 있습니다.
중요 사용 참고 사항:
jasperai/Flux.1-dev-Controlnet-Upscaler · Hugging Face
기본적으로 로드하는 모든 이미지(256x256 이미지 포함)는 FLUX.1 모델의 기본 해상도인 1메가픽셀에 맞게 조정됩니다. 이 설정은 "Image Input Resizer" 노드에서 변경할 수 있습니다. 그 후, 이 조정된 이미지는 Ultimate SD Upscale 노드에 설정된 값에 따라 확대됩니다.
프롬프트는 필수는 아니지만, 불안정한 결과가 발생할 경우 도움이 될 수 있으며, 노이즈 제거 값에도 영향을 줄 수 있습니다.
"Image Upscale_by = 1" 값을 사용할 수 있으며, 이 경우 확대기가 이미지 리파이너로 작동합니다.
유명인 이미지나 캐릭터의 경우 정확한 얼굴 특징을 보존하려면 유명인/캐릭터 전용 LoRA를 사용하는 것이 좋습니다.
이 워크플로우를 AI 앱으로도 시도해 볼 수 있습니다:
https://www.seaart.ai/workFlowAppDetail/cti9f9le878c73dh27ig







