Automatic Captioning Workflow - FLUX/Stable Diffusion 3.5 - ComfyUI
詳細
ファイルをダウンロード
モデル説明
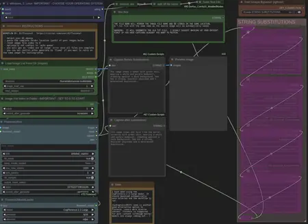
これは、画像が満載のフォルダに対して自動的にテキストキャプションを生成し、その同じフォルダに正しい名前でテキストファイルを保存できるシンプルなワークフローです。複数の手順で行うのが疲れてしまったので、このワークフローを作成しました。キャプション生成にはFlorence2モデルを使用しています。
必要なノードが不足している場合は、ComfyUI Managerを使ってインストールしてください。
ワークフローを実行して、Florence2モデルを自動的にダウンロードしてください。
(v1.1で前後テキストフィールドを追加しました)

