
Workflows | Other
T8starStrongest Bilingual MegaTTS + Digitizer Workflow
144

Workflows | Other
T8starDiffRhythm&Yue Music Digital People Workflow
376

Workflows | Other
T8starLatentSync New Version 1.5 + SparkTTS Digital People & Voice
281
Workflows | SD 1.5
Audio Reactivity ft. Yvaan's Nodes
9133

Workflows | Other
T8starFoleyCrafter Video Auto-Dubbing Workflow
043

Workflows | Other
T8starMMAudio Video Auto-Dubbing Workflow
9208

Workflows | Hunyuan Video
Hunyuan YAW 6.7 (Yet another workflow) T2V I2V V2V audio, extend, random-lora, preview pause, upscale, multi-res, interpolate,prompt save/load,teacache,new interface, Fast
2106114

Workflows | Other
thezveroboySesameAI CSM comfyui workflow
873
Workflows | Other
Virtual character chat/キャラと会話する/角色对话
1695
Workflows | Other
IvoleGreySimple MMAudio Workflow for Sound Effect Generations
49836
Workflows | SD 1.5
Feature Reactive LoRAs
18164
Workflows | Other
Roda Reactive Audio Pack
12195
Workflows | Flux.1 D
weshouldhaveshotgunsAUDIO-REACTIVE VIDEO PLAYHEAD WORKFLOW by weshouldhaveshotguns
6144

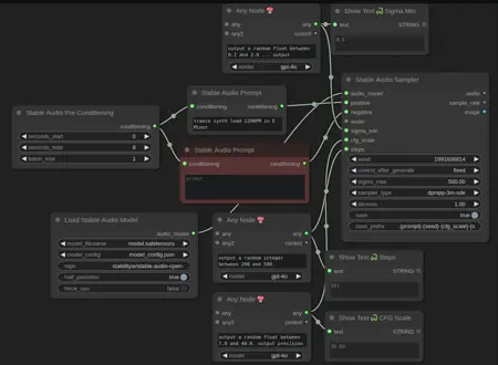
Workflows | Other
LoreKeeperRPGComfyUI StableAudioSampler - Stable Audio Open
19689