Hunyuan Video Img2Vid Low vram 4gb Workflow
Details
Download Files
Model description
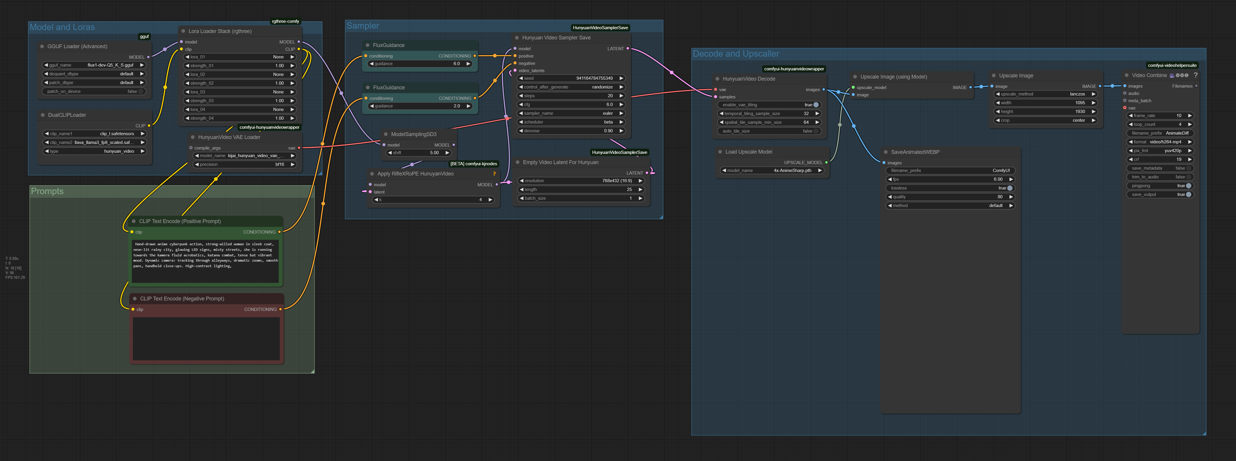
Hi this is a semi native comfy UI workflow for hunyuan for Low Vram.
I have use this on my laptops rtx3050 and it works just takes forever.
if you dont have enough vram to use the original hunyuan wrapper
Wan2.1 Works Great!
/model/1309674/wan-21-low-vram-comfy-ui-workflow-gguf-4gb-vram
NOTES
The workflow includes a Img2vid workflow and a text2vid model.
This does not animate the image it just takes a example image into latent space and gives the model style information.
The Text workflow works great if you have low vram take a look at the quantization versions.
It utilizes the GGUF version of the model a upscaller and rifleX.
if you have even less vram you could probably replace the sampler with the Tiledksampler instead.
INSTALL
Please use comfyUI manager for the missing custom nodes
The models you need:
https://huggingface.co/city96/FastHunyuan-gguf/tree/main
I get pretty good results with "fast-hunyuan-video-t2v-720p-Q5_K_M.gguf"
and it runs on 4gb Vram Q8 is probably the best quality but takes forever..
If you dont want to use the fast models:
https://huggingface.co/city96/HunyuanVideo-gguf/tree/main
Vae and Clip/text encoder
https://huggingface.co/calcuis/hunyuan-gguf/tree/main
hunyuan_video_vae_bf16.safetensors,llava_llama3_fp8_scaled.safetensors
Make sure you update everything in comfy UI manager there can be a problem with the GGUF nodes it is usually fixed with a update.

