KXSR Atelier Ryza WAN 1.3B T2V
詳細
ファイルをダウンロード
モデル説明
KXSR 『アトリエライザ』キャラクターLoRA for WAN 2.1 1.3B T2V
協力: @machinedelusions [[https://civitai.com/user/machinedelusions\]
KXSR](https://civitai.com/user/machinedelusions]KXSR) Labs がお届け:
このLoRAは、『アトリエライザ』ゲームシリーズのライザを含む動画の生成を可能にします。特に『アトリエライザ2』のキャラクターモデルを使用しています。トレーニングデータにはNSFWコンテンツは含まれていません。このモデルは、1.3BパラメータのWAN 2.1 Text2Videoモデルを用いて、常に1280x720の横長アスペクト比でキャラクターを生成します。他のアスペクト比や解像度でも楽しい結果を得られます。
モデルの特化トレーニングを活性化するには、トリガー語「kxsr」を使用してください。
プロンプト形式
kxsr, in the style of [cgi/realism], [she/her] [POSE/ACTION: stands/walks/leans/poses] [describe location/background] [describe camera movement and angle] [describe additional environmental or lighting details]
プロンプト例
kxsr, in the style of cgi, she stands in a vibrant green garden with a castle behind. She adjusts her hat, then stretches her arms out to her sides. The camera pans left, showcasing the lush garden and castle. She maintains her pose, a gentle breeze rustling the trees.
推奨設定
CFG: 4
Shift値: 4.0
LoRA強度: 1.0
~65フレーム
1280x720 横長アスペクト比
技術的詳細
ベースモデル: WAN 1.3B Text2Video
トレーニングデータセット: 35本のクリップ + 4枚のHD画像
解像度: 1280 x 720(横長フォーマット)
フレーム数: クリップあたり65フレーム
最適な結果を得るには、推論時にこれらの仕様を維持してください
このLoRAは、指定された形式に従い、被写体と周囲の環境の詳細な記述を提供したときに最も効果的に機能します。
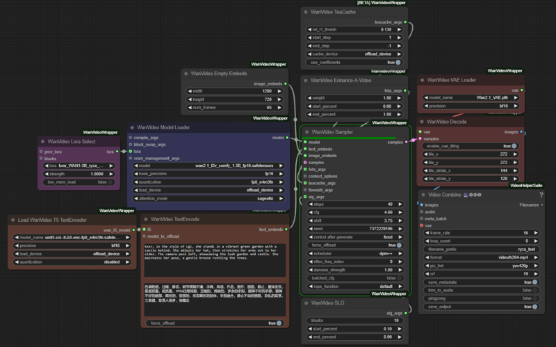
スクリーンショットは、LoRA評価用の私の典型的な推論テスト設定を示しています:
