Sexiam - Img2img with Upscale
詳細
ファイルをダウンロード
このバージョンについて
モデル説明
Img2Imgワークフロー(ComfyUI)

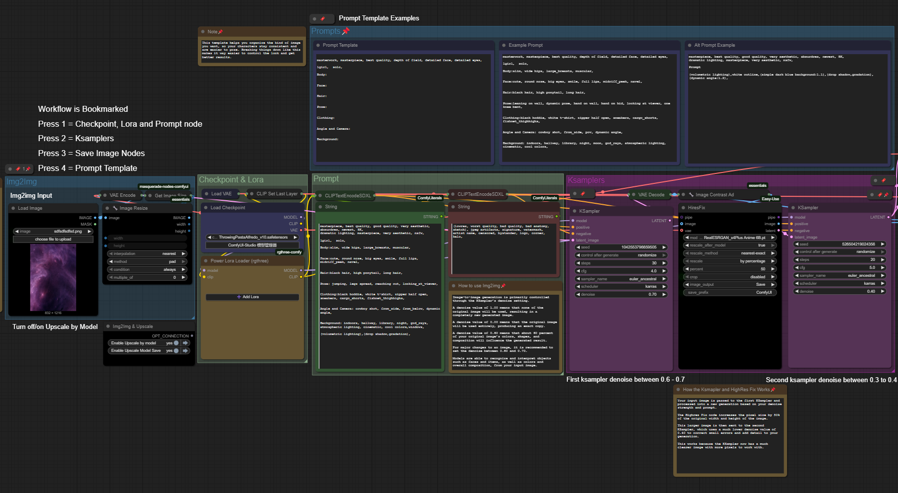
このワークフローでは、ベース画像に副次的な画像(例:星雲、フラクタル、その他の抽象的なテクスチャー)を組み合わせることで、テキストから画像を生成するだけでは得られない新しい構成を生成できます。この設定では、プロンプトにのみ頼るのではなく、「ドライビング画像」を使用して、モデルを予期しないポーズ、角度、レイアウトへと誘導しつつ、テキストプロンプトとスタイル設定を尊重します。
以下の目的に特に有効です:
- 手動でのインペインティングやポージングツールを使わずに、よりダイナミックなポーズを実現する。
- 独特なレイアウトやカメラアングルを生成する。
- キャラクターやシーンを新しい方向に押し進めつつ、一貫性を保つ方法を提供する。
使用目的
- 既存のベース画像から新しい構成を生成する。
- 異なるレイアウトを試行しながら、キャラクターの一貫性を維持する。
- 抽象画像(星雲、テクスチャー、フラクタル、雲など)を創造性を引き出す潜在的ドライバーとして活用する。
高解像度修復(High-Res Fix)とアップスケーリングは標準搭載されており、出力結果がシャープで詳細かつ本格的な品質を維持します。

ステップバイステップ解説
1. ドライビング画像の読み込み
ガイドとして使用したい画像を読み込みます。星雲、フラクタル、絵画、または興味深い形状と色の流れを持つあらゆる画像が利用可能です。この画像が最終的な生成結果の構成を決定します。
ノードは自動的に入力画像の幅と高さを取得し、生成に適用します。
img2imgで最適な結果を得るには、標準的なSDXLサイズの入力画像を推奨します。画像を約100万ピクセル程度に切り抜いてください。以下のサイズが目安です:
1:1 - 1024×1024 - 正方形
3:2 - 1216×832 - 横長
4:3 - 1152×896 - 横長
16:9 - 1344×768 - ワイドスクリーン
9:16 - 768×1344 - 縦長
2:3 - 832×1216 - 縦長

3. プロンプトの追加
次に、見たいものについて説明します。対象、スタイル、照明などです。ぼやけた顔、余分な四肢、テキストなどを避けるために、ネガティブプロンプトも記述できます。
SDXLベースモデルとVAEが読み込まれており、さらにスタイルをさらに制御したい場合はLoRAを追加できます。

4. サンプリングとアップスケーリング — 画像の構築と洗練
このステップでは、基本的な構成とディテールの洗練を同時に処理します。二回のサンプリングパスとその間に組み込まれたアップスケールが含まれています。
最初のサンプリングパスでは、KSamplerが潜在変数とプロンプトを用いて強力な構成を生成します。ここで使用するノイズ除去(denoise)値は0.6~0.7程度です。これにより画像を大きく変化させつつ、流れとレイアウトを維持できます。
次に、画像を50%アップスケールします。これは単なるリサイズではなく、モデルがHigh-Res Fixを用いて知的にディテールを追加します。画像をシャープにし、より多くのピクセルを生成して処理を可能にします。
最後に、二回目のKSamplerが低いノイズ除去値(約0.4)を用いて画像を洗練します。これにより構造は維持しつつ、テクスチャや細部の修正が加えられます。

ラベルとプロンプトテンプレート
このワークフローは使いやすさを重視してすべての部分にラベルが付いています。各セクションには、ノードの機能、動作方法、変更すべき設定についての説明が含まれており、逆エンジニアリングなしにトラブルシューティングやカスタマイズが容易です。
また、ワークフローにはプロンプトテンプレートも含まれており、テキスト入力を支援します。対象、ムード、照明、スタイルをカバーしており、一貫性と構造が整ったプロンプトの出発点を提供します。


以下の画像をこのワークフローで試してみてください。画像サイズは832x1216または1216x832です。









