Wan 2.2 ComfyUI workflow for Wan 2.1 LoRAs
세부 정보
파일 다운로드
이 버전에 대해
모델 설명
나는 새로운 Wan 2.2 워크플로우에서 이전의 Wan 2.1 LoRA를 최대한 잘 활용하는 방법에 관한 기사를 쓰기 시작했다. 그러나 내가 무엇을 작성하든 복잡해져서 기사가 거의 읽기 어려워졌다. 결국, 설명하는 것보다 보여주는 것이 훨씬 간단하다고 판단해 이 워크플로우를 만들었다. 이 워크플로우의 초안은 최근 몇 주 동안 내 일상적인 Wan 생성 도구로 사용되어 왔으며, 실제로 작동함이 입증되었다.
1.2 업데이트: 버전 1.2가 출시되었습니다. 이 버전은 이전 워크플로우의 LogicUtils 노드를 교체하는 사소한 버그 수정 버전입니다. 일부 사용자들이 LogicUtils 커스텀 노드 패키지를 설치하지 못한다는 피드백이 있어, 이 노드를 유사한 노드로 대체했습니다. 이 업데이트로 설치 문제를 해결할 수 있을 것입니다.
업데이트: 이 워크플로우의 버전 1.1을 출판했습니다. 본질적으로 동일하지만, Wan 2.2 비디오 생성을 위한 추가 안내와 긴 비디오 생성을 위한 새로운 선택 기능이 추가되었습니다. 자세한 내용은 이 페이지 오른쪽의 버전 노트를 참조하세요.
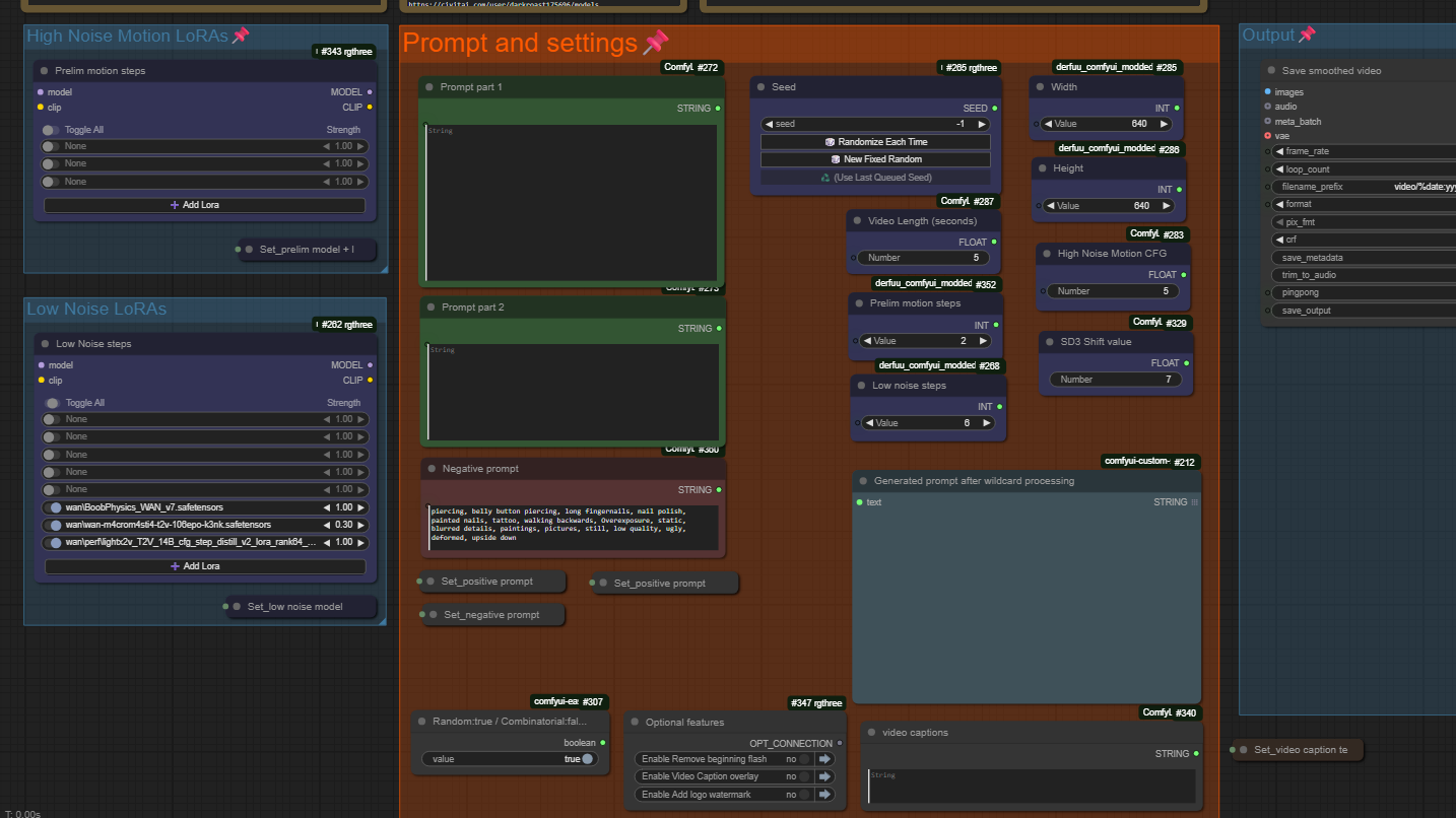
이 워크플로우는 Wan 2.2 워크플로우 내에서 Wan 2.1 LoRA를 최대한 효과적이고 정확하게 실행하기 위한 많은 실험의 결과입니다. 이전 LoRA는 Wan 2.2의 저노이즈 모델에서 가장 잘 작동하며, 이 모델은 이전 Wan 2.1 모델에 가장 가깝습니다. 그러나 Wan 2.2 비디오에 향상된 애니메이션, 카메라 제어, 프롬프트 준수를 제공하려면 고노이즈 모델이 필요합니다. 이 워크플로우는 두 가지 상반된 요구 사이의 타협안으로, 두 모델의 장점을 모두 결합합니다. 이는 Wan 2.2의 모든 장점을 제공하면서도, 특히 캐릭터 및 의상 모델에 대해 Wan 2.1 LoRA의 외관과 느낌을 높은 정확도로 유지합니다.
이 워크플로우는 Civitai의 darkroast175696이 제작한 Wan 2.1 모델과 매우 잘 작동하도록 맞춤화되었지만, 다른 모든 Wan 2.1 모델에도 적용 가능합니다.
비디오에 LoRA를 전혀 사용하지 않거나, Wan 2.2 LoRA만 사용하는 경우, LoRA와 가속을 전혀 사용하지 않는 2단계 소개 후, 라이트닝 강화된 고노이즈 및 저노이즈 단계를 각 35단계(총 610단계)로 구성된 3단계 워크플로우를 추천합니다.
이 워크플로우에는 내가 출판한 모든 Wan 모델에 대한 권장 설정이 포함되어 있습니다. 이 설정이 항상 제작 중인 비디오에 최적일 수는 없지만, 좋은 출발점이 되며 이후 조정할 수 있습니다. 추가로 지원되는 몇 가지 선택 기능은 다음과 같습니다:
- 스무딩/프레임 보간
- 와일드카드 및 랜덤 생성을 위한 동적 프롬프트
- 최종 비디오 출력에 캡션 텍스트 오버레이
- 최종 비디오 출력에 워터마크 이미지 추가
이 워크플로우를 잘 활용하여 우리 모두와 공유할 수 있는 수많은 멋진 비디오를 제작하시길 바랍니다.


