Chroma-Anime-AIO Simple Workflow
詳細
ファイルをダウンロード
このバージョンについて
モデル説明
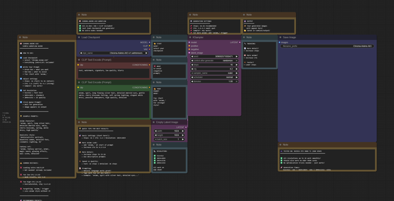
# 🎨 Chroma-Anime-AIO 簡易ワークフロー
複雑さなく、すぐに始められる Chroma-Anime-AIO の超シンプルなプラグアンドプレイワークフローです!初心者や、迅速に始めたい方におすすめです。
追加ノードは不要。VAEも読み込む必要なし。CLIPの設定も不要。チェックポイントをロードして、すぐに作成開始!
何かしらの役に立てれば幸いです。楽しんでください!🚀
---
## 📦 含まれている内容:
✅ 標準のComfyUIノードのみ — カスタムノードは不要!
✅ ヒントや設定ガイドが記載された役立つノートノード
✅ 事前設定済み(ステップ:16、CFG:4.2、解像度:1024×1024)
✅ スタート用の例文プロンプト
✅ 解像度プリセットと調整のヒント
---
## 🔧 このワークフローで使用しているリソース:
チェックポイント: [Chroma-Anime-AIO](/model/2022057)
---

---
## 💡 すぐに始める方法:
1. Chroma-Anime-AIO.safetensors を ComfyUI/models/checkpoints/ にダウンロードして配置
2. このワークフローをComfyUIに読み込む
3. プロンプトを入力(ヒント:アニメスタイルを強くしたい場合は「anime,」から始めましょう!)
4. 「Queue Prompt」をクリック
5. 完成!✨
---
## ⚙️ 推奨設定:
高速/テスト用:
- ステップ:16
- CFG:3.6
- 解像度:512×512 または 1024×1024
バランスの取れた画質:
- ステップ:16–20
- CFG:4.2
- 解像度:1024×1024
高精細:
- ステップ:22–26
- CFG:4.2–5.0
- 解像度:1024×1024 またはそれ以上
---
## 📝 プロンプティングのヒント:
✅ アニメスタイルを強くしたい場合は最初に「anime,」を追加
✅ 自然言語も大丈夫:「春の庭で銀髪の少女」
✅ タグも利用可能:「1girl, silver hair, green eyes, smile」
✅ 混合して使うのも◎:「anime, 流れる銀髪の1girl、詳細なエメラルドの瞳、桜の花びら」
---
## 🎮 動作確認環境:RTX 4060 Ti(8GB VRAM)
2Kまでのすべての解像度でスムーズに動作!6GB以上のVRAMを搭載したGPUでも動作するはずです。
---
創作を楽しんでください!🎨















